1033x
002246
2021-10-07

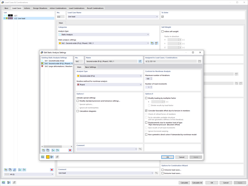
Indywidualne globalne parametry obliczeń dla przypadków obciążeń i kombinacji obciążeń

Nowe ustawienie dla analizy statyczno-wytrzymałościowej umożliwia udostępnianie przypadkom obciążeń i kombinacjom obciążeń indywidualnymi globalnymi parametrami obliczeniowymi.



;