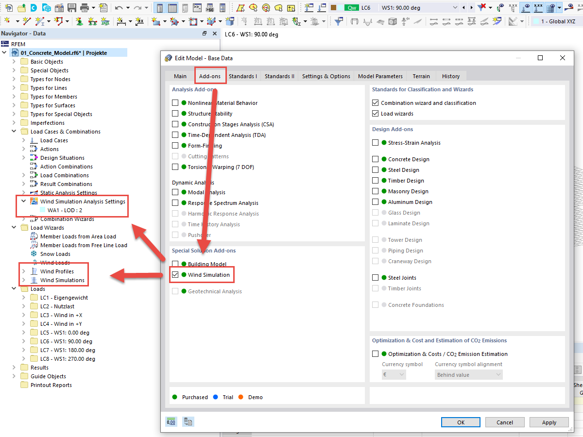
Często zadawane pytania (FAQ) 005114 | Jak mogę otworzyć RWIND za pomocą kreatora obciążenia w RFEM i RSTAB?
Często zadawane pytania (FAQ) 005114 | Jak mogę otworzyć RWIND za pomocą kreatora obciążenia w RFEM i RSTAB?
2024-05-30
025316
  • RSTAB 9
  • RFEM 6
  • Symulacja przepływu wiatru i generowanie obciążenia wiatrem
    • Eurocode 0

Często zadawane pytania (FAQ) 005114 | Otwieranie RWIND w RFEM 6 lub RSTAB 9

Często zadawane pytania (FAQ) 005114 | Jak mogę otworzyć RWIND za pomocą kreatora obciążenia w RFEM i RSTAB?

Wykorzystano w
  • Otwieranie RWIND w RFEM 6 lub RSTAB 9
Udostępnij