1839x
005114
2021-10-21

Otwieranie RWIND w RFEM 6 lub RSTAB 9

Jak otworzyć RWIND za pomocą generatora obciążeń w programach RFEM i RSTAB?


Odpowiedź:

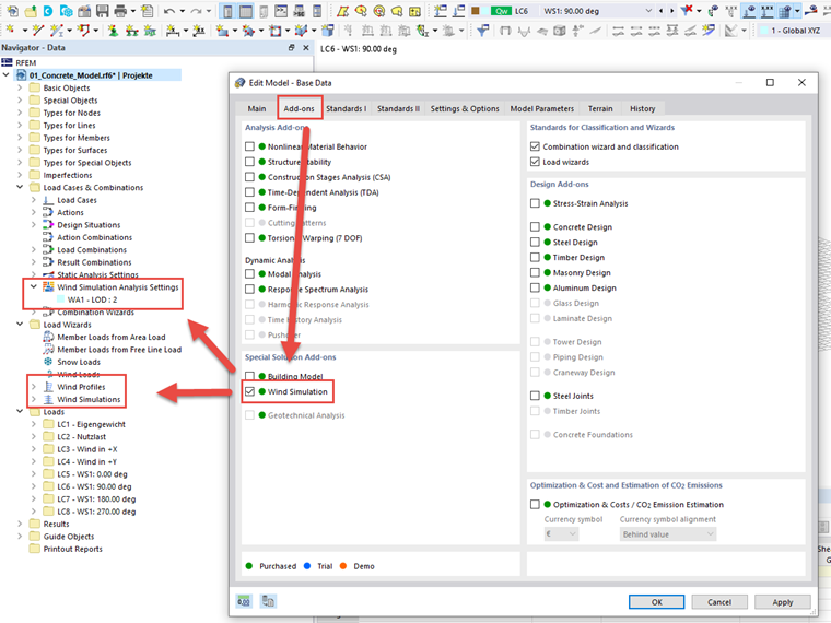
Aby RWIND pojawił się w generatorze obciążeń programu RFEM 6 lub RSTAB 9, należy najpierw aktywować rozszerzenie w zakładce Rozszerzenia w Danych ogólnych modelu.

Anschließend kann die Eingabe in den Windsimulations-Einstellungen unter den "Lastfälle und Kombinationen" sowie Einstellungen zum Windprofil sowie zu den zu generierenden Lastfällen im Lastassistenten erfolgen.


Autor

Pan Baumgärtel zapewnia wsparcie techniczne klientom firmy Dlubal Software.

Odnośniki


;