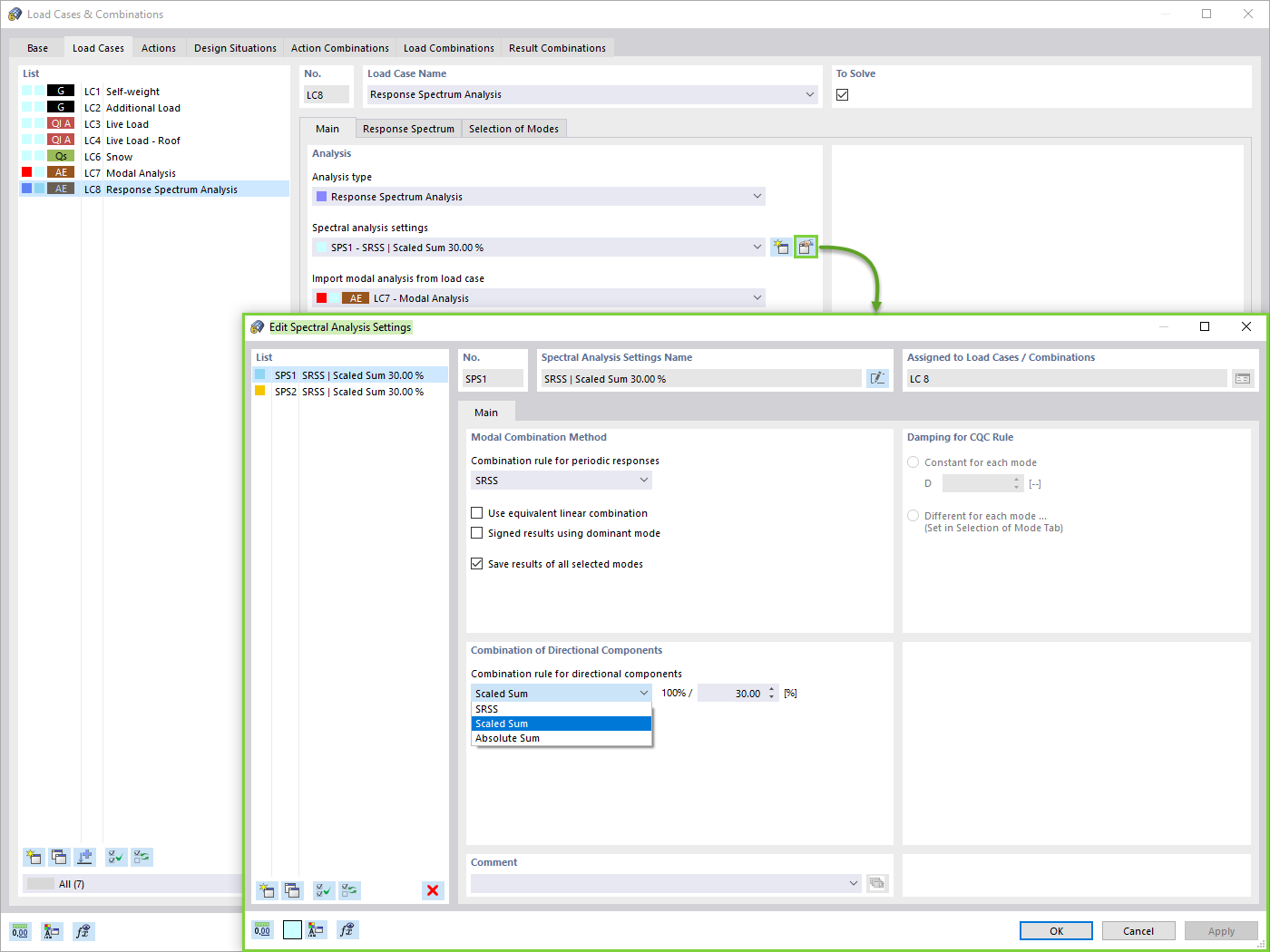
Ustawienia analizy spektralnej
Ustawienia analizy spektralnej
2024-05-30
025724
  • RFEM 6

Ustawienia analizy spektralnej

Wykorzystano w
  • Analiza sejsmiczna w RFEM 6
Udostępnij