8900x
001721
2021-11-12

Analiza sejsmiczna w RFEM 6

Analiza sejsmiczna w programie RFEM 6 jest możliwa przy użyciu rozszerzeń analizy modalnej i analizy spektrum odpowiedzi. Ogólna koncepcja analizy sejsmicznej w programie RFEM 6 opiera się na utworzeniu przypadku obciążenia do analizy modalnej lub analizy spektrum odpowiedzi. Grupy norm dla tych analiz są ustawiane w zakładce Normy II w oknie Dane podstawowe modelu.

Analiza modalna

Pierwszym przypadkiem obciążenia, który zostanie zdefiniowany w celu przeprowadzenia analizy sejsmicznej, jest analiza modalna. W rezultacie wyznaczane są wartości dotyczące zagadnienia drgań własnych, takie jak częstotliwości drgań własnych, kształty drgań własnych, masy modalne i efektywne współczynniki mas modalnych.

W programie RFEM 6 kombinacja mas dla tej analizy może być generowana automatycznie, jeżeli aktywna jest opcja Generator kombinacji (rysunek 1). Pozwala to na zdefiniowanie sytuacji obliczeniowej typu Trzęsienie ziemi/masa (rysunek 2). Tym samym kombinacja mas zgodnie z wybraną normą obliczeniową jest dostępna jako kombinacja obciążeń i może być wykorzystana jako dane wejściowe do analizy modalnej (Rysunek 3).



Metodę rozwiązywania problemu wartości własnych, typ macierzy mas i typ konwersji masy można łatwo dostosować w ustawieniach analizy modalnej (Rysunek 4). Ponadto użytkownik może ustawić ilość postaci drgań bezpośrednio lub automatycznie, aż wyliczona zostanie maksymalna częstotliwość drgań własnych. Opcja pominięcia mas jest również dostępna w ustawieniach analizy modalnej.

Analiza spektrum odpowiedzi

Po zdefiniowaniu przypadku obciążenia o typie analiza modalna można utworzyć nowy przypadek obciążenia do celów analizy spektrum odpowiedzi. W tym miejscu można zaimportować analizę modalną z odpowiedniego przypadku obciążenia (Rysunek 5).

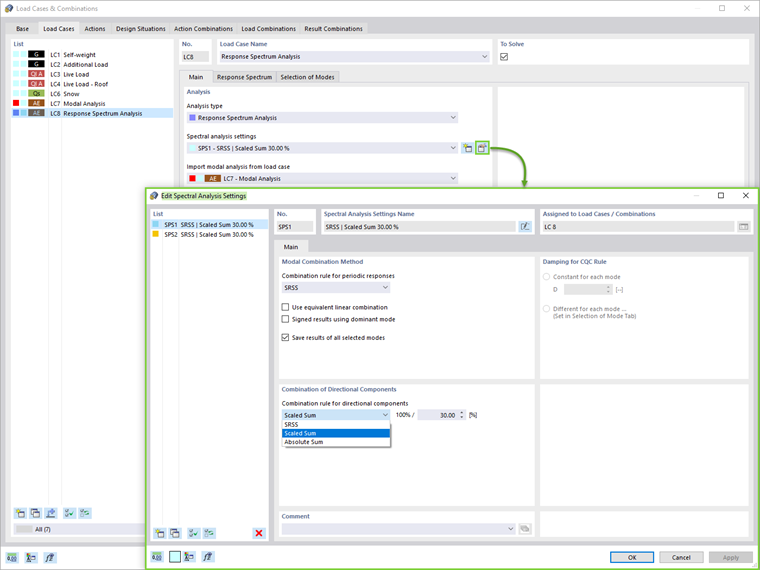
Metodę kombinacji modalnej (SRSS, CQC, suma bezwzględna) oraz Regułę kombinacji dla składowych kierunkowych (suma skalowana lub suma bezwzględna) można zdefiniować w ustawieniach analizy spektralnej (rysunek 6). Wpływy od przypadkowego skręcania można uwzględnić również poprzez ustawienie mimośrodu i długości budynku.


Następnie należy przypisać spektrum odpowiedzi, jak pokazano na rysunku 7. Widma odpowiedzi w kierunkach X, Y i Z mogą być zdefiniowane przez użytkownika, wygenerowane na podstawie akcelerogramu lub zgodnie z normą określoną w Danych ogólnych modelu. W tym przypadku obciążenia można wybrać stosowne postacie drgań własnych w odpowiedniej zakładce.

Oprócz okresu drgań własnych i przyspieszenia poszczególnych postaci, wyświetlany jest efektywny współczynnik masy modalnej. Jak pokazano na rysunku 8, możliwe jest ustawienie kryterium dla efektywnego współczynnika masy modalnej i odpowiednie przefiltrowanie postaci.


Wyniki

Wyniki analizy spektralnej w każdym kierunku oraz obwiednię wyników można wyświetlić bezpośrednio w zakładce Wyniki w nawigatorze (Rysunek 9). Bardziej szczegółowe wyniki można znaleźć w widoku tabeli.

Na koniec, analizę spektralną można połączyć z innymi obciążeniami, aby utworzyć kombinację wyników do celów obliczeniowych. Automatyczne generowanie kombinacji wyników jest możliwe po zaznaczeniu tej opcji w danych podstawowych w Przypadkach obciążeń i Kombinacjach (Rysunek 1).

Użytkownik musi tylko utworzyć sytuację obliczeniową typu SGN (STR/GEO) - Sejsmiczna i wybrać Kombinacje wyników w Kreatorze kombinacji , jak pokazano na rysunku 10. W ten sposób program automatycznie generuje kombinacje wyników z maksymalnymi obciążeniami sejsmicznymi, które są wykorzystywane do wymiarowania konstrukcji (Rysunek 11).

Jeżeli opcja Wyniki częściowe jest aktywna, przypadki obciążeń można przypisać do kombinacji wyników, jak pokazano na rysunku 12.



Uwagi końcowe

Do analizy sejsmicznej w programie RFEM 6 dostępne są rozszerzenia Analiza modalna i Analiza spektrum odpowiedzi. Aby uzyskać wartości dla drgań własnych, wymagany jest przypadek obciążenia typu analiza modalna.

Kombinacja mas dla tej analizy może zostać wygenerowana automatycznie za pomocą Kreatora kombinacji. Ten przypadek obciążenia jest następnie importowany do przypadku obciążenia analizy spektrum odpowiedzi, w którym można przypisać spektrum odpowiedzi i wybrać odpowiednie postacie drgań własnych.

Po przeprowadzeniu analizy spektralnej i udostępnieniu wyników ostatnim krokiem jest zdefiniowanie kombinacji wyników do obliczeń. W programie RFEM 6 odpowiednia kombinacja wyników może zostać wygenerowana w pełni automatycznie. Wreszcie, wyniki mogą być wykorzystane do wymiarowania elementów konstrukcyjnych.


Autor

Pani Kirova jest odpowiedzialna za tworzenie artykułów technicznych i zapewnia wsparcie techniczne dla klientów firmy Dlubal.

Odnośniki


;