FAQ 005157 | Gdzie mogę dostosować ustawienia symulacji wiatru w programie RFEM 6/RSTAB 9?
FAQ 005157 | Gdzie mogę dostosować ustawienia symulacji wiatru w programie RFEM 6/RSTAB 9?
2024-05-30
027237
  • RFEM 6
  • RSTAB 9
  • Symulacja przepływu wiatru i generowanie obciążenia wiatrem

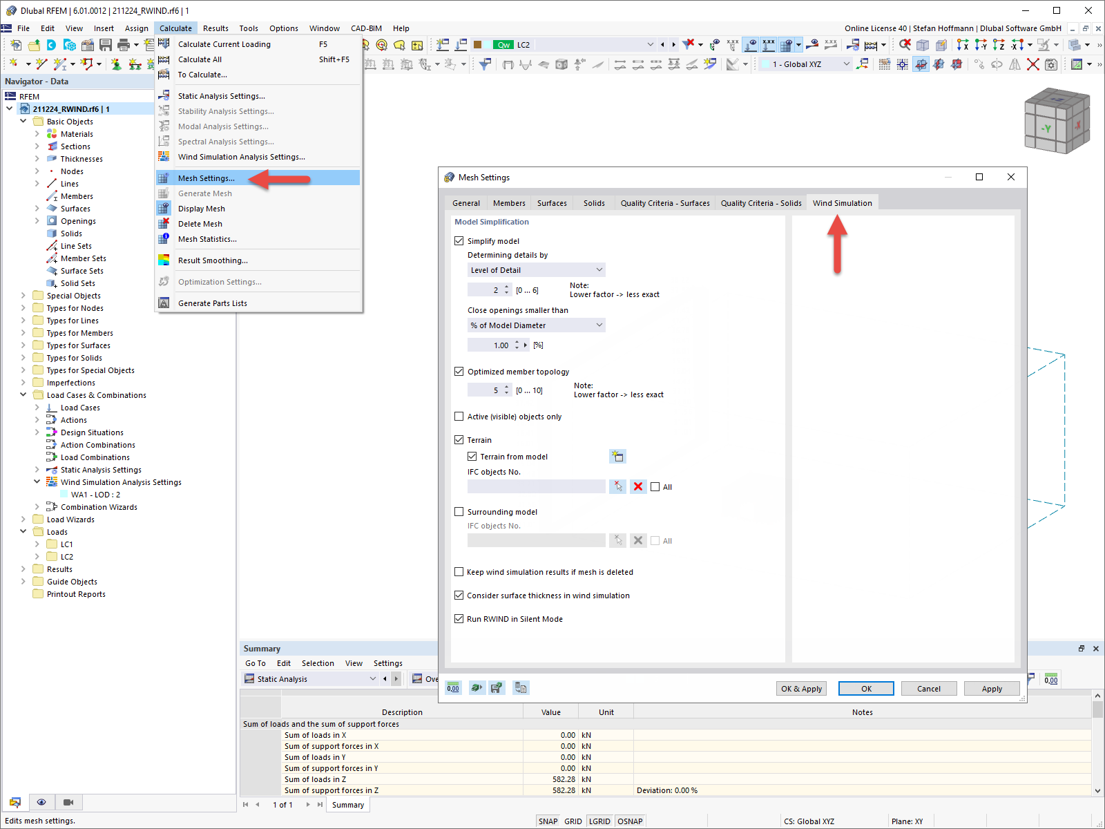
FAQ 005157 | Uproszczenie modelu Symulacja przepływu wiatru w RFEM 6

FAQ 005157 | Gdzie mogę dostosować ustawienia symulacji wiatru w programie RFEM 6/RSTAB 9?

Wykorzystano w
  • Ustawianie symulacji wiatru w RFEM 6/RSTAB 9
Udostępnij