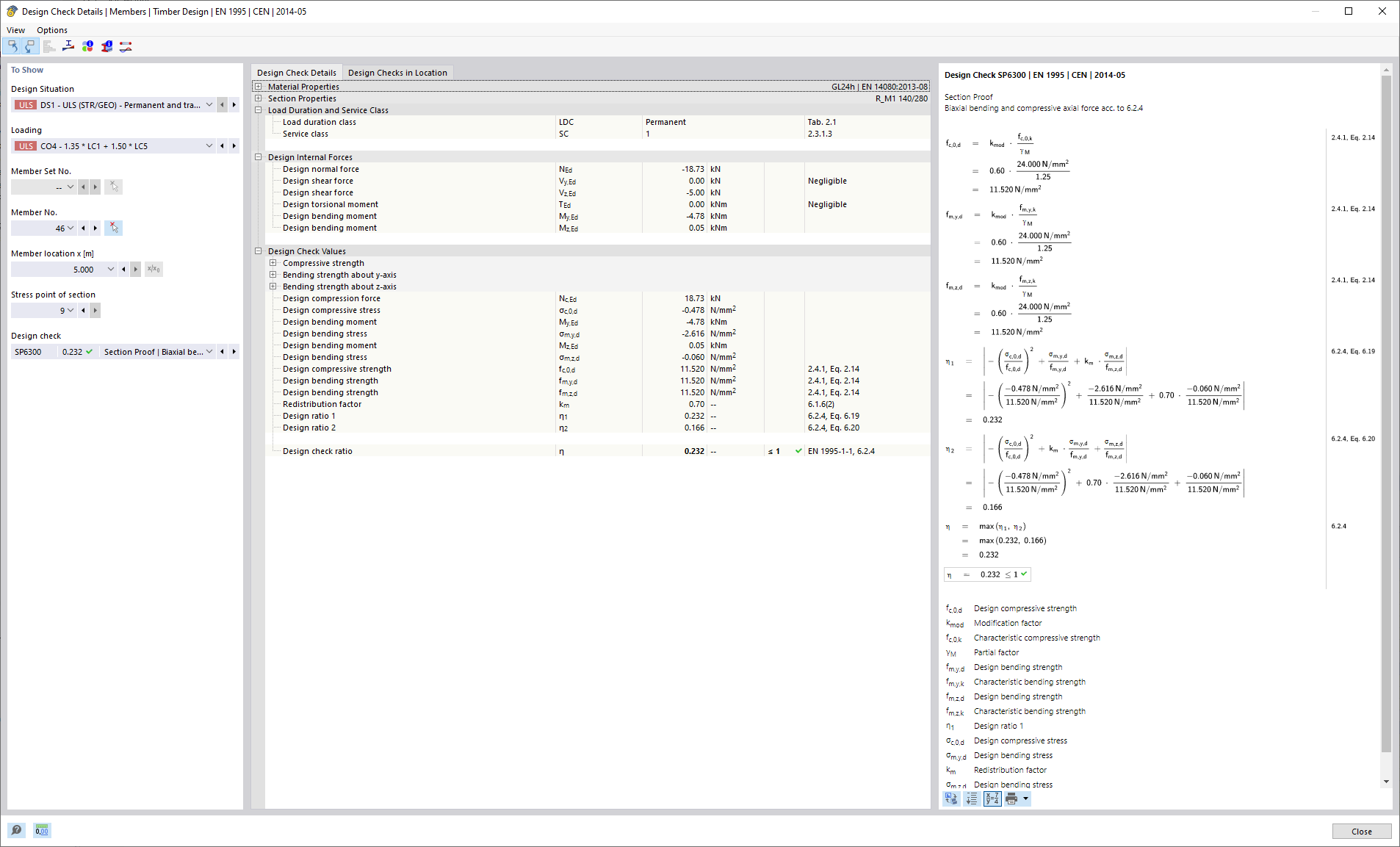
Wymiarowanie drewna - pręty - szczegóły wymiarowania
Wymiarowanie drewna - pręty - szczegóły wymiarowania
2024-05-30
027441
  • RFEM 6
  • RSTAB 9
  • Projektowanie konstrukcji drewnianych RFEM 6
    • Projektowanie konstrukcji drewnianych RSTAB 9

Wymiarowanie drewna - pręty - szczegóły wymiarowania

Wykorzystano w
  • Wymiarowanie konstrukcji drewnianych | Szczegółowa dokumentacja z przeprowadzonych weryfikacji konstrukcji
Udostępnij