820x
002381
2022-03-31

Wymiarowanie konstrukcji drewnianych | Szczegółowa dokumentacja z przeprowadzonych weryfikacji konstrukcji

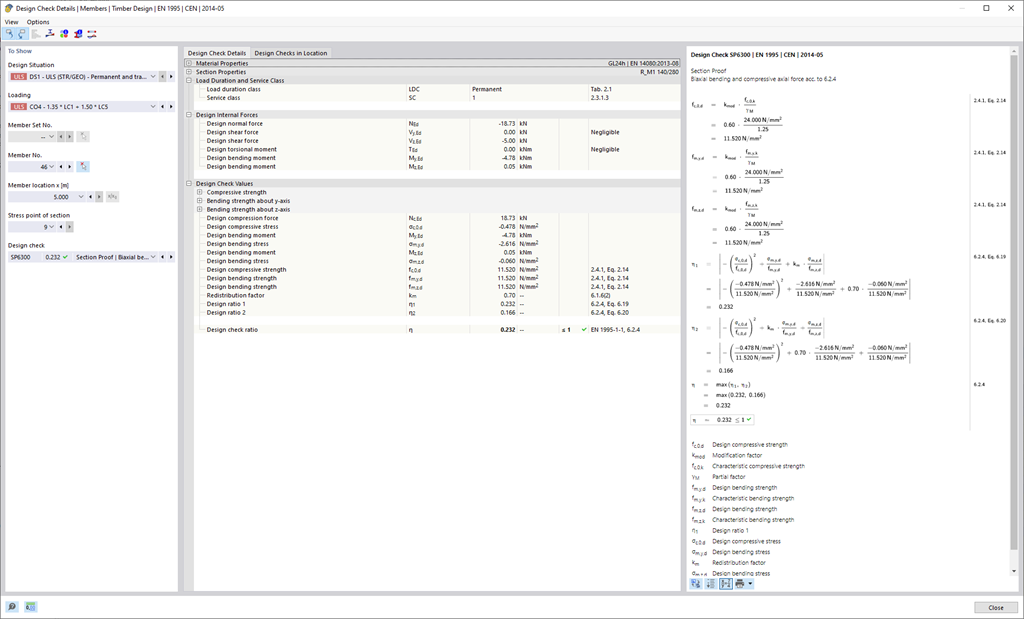
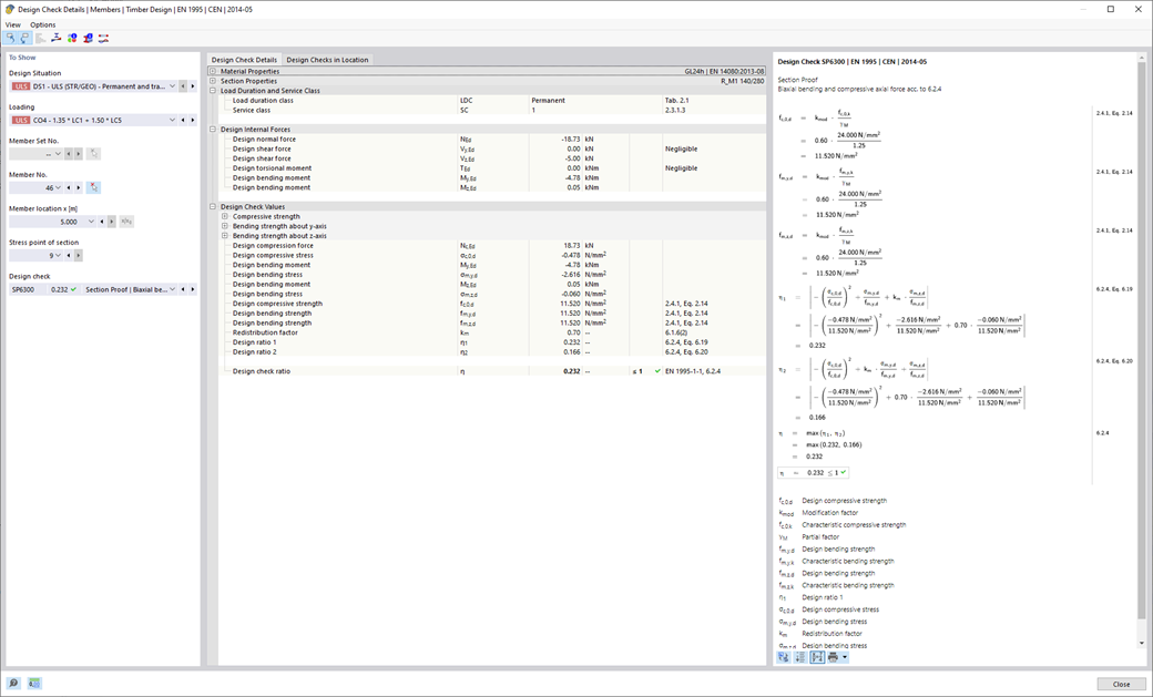
Dzięki oprogramowaniu Dlubal wszystko jest łatwiejsze. Przeprowadzone obliczenia normy projektowej są przedstawione w przejrzysty sposób. Dla każdego warunku projektowego określane jest kryterium obliczeniowe. Ponadto program dostarcza szczegółowe informacje na temat obliczeń, w tym wartości początkowe, wyniki pośrednie i wyniki końcowe. Proces obliczeń wraz z zastosowanymi wzorami, standardowymi źródłami i wynikami szczegółowo przedstawiony jest w oknie informacyjnym w szczegółach obliczeń.



;