FAQ 005208 | Jak utworzyć własną sytuację obliczeniową z wybranymi przez siebie kombinacjami obciążeń?
FAQ 005208 | Jak utworzyć własną sytuację obliczeniową z wybranymi przez siebie kombinacjami obciążeń?
2024-05-30
028723
  • RFEM 6
  • Konstrukcje stalowe
  • Analiza statyczno-wytrzymałościowa

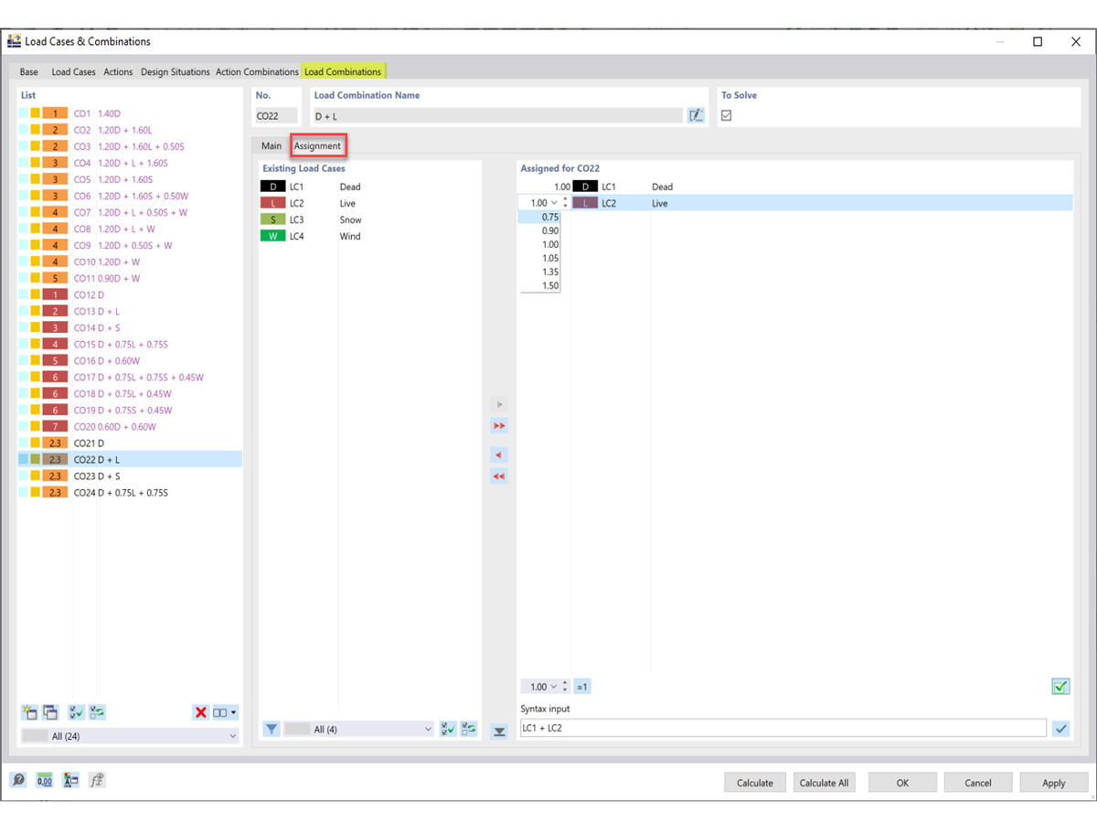
Dostosowywanie przypadków obciążenia i współczynników

FAQ 005208 | Jak utworzyć własną sytuację obliczeniową z wybranymi przez siebie kombinacjami obciążeń?

  • Sytuacja obliczeniowa
  • Kombinacja obciążeń
  • Zdefiniowana przez użytkownika
  • Projektowanie konstrukcji stalowych
Wykorzystano w
  • Sytuacja obliczeniowa zdefiniowana przez użytkownika
Udostępnij