1330x
005208
2022-02-08

Sytuacja obliczeniowa zdefiniowana przez użytkownika

Jak utworzyć sytuację obliczeniową zdefiniowaną przez użytkownika z wybranymi przez siebie kombinacjami obciążeń?


Odpowiedź:
  1. Wybierz opcję Utwórz nową sytuację obliczeniową i zmień nazwę sytuacji obliczeniowej. Clear the Combination Wizard option by selecting “- -” in the drop-down menu (Image 01).
  2. In the Load Combinations tab, copy the selected load combination(s) and assign the newly created user-defined design situation (Image 02).
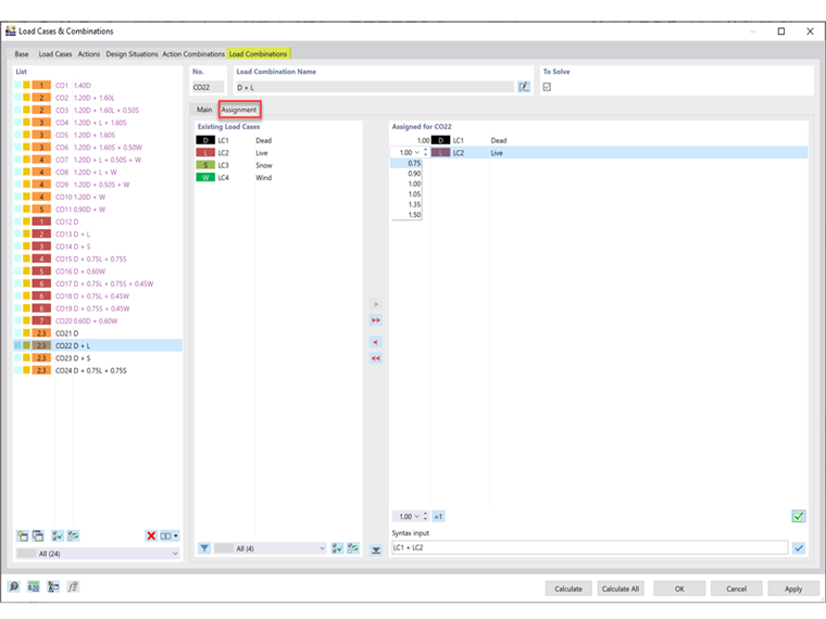
  3. In the Assignment tab, the load cases and factors may be adjusted for the assigned CO (Image 03).

Autor

Firma Cisca jest odpowiedzialna za szkolenia klientów, wsparcie techniczne i ciągły rozwój programów na rynek północnoamerykański.



;