Generator kombinacji
Ustawienia analizy statycznej drugiego rzędu dla sytuacji obliczeniowych
Ustawienia analizy statycznej drugiego rzędu dla kombinacji obciążeń
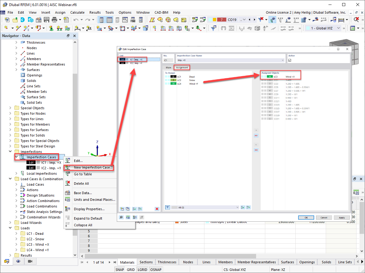
Przypisywanie przypadków imperfekcji i przypadków obciążenia
Definicja imperfekcji pręta
Graficzne przedstawienie imperfekcji pręta
  • 3D Viewer
  • 3D Viewer | Babylon
  • Wirtualna rzeczywistość
Uwzględnienie imperfekcji: Sytuacja obliczeniowa 1 - LRFD
Uwzględnienie imperfekcji: Sytuacja obliczeniowa 2 - ASD
Nowa modyfikacja sztywności pręta
Uwzględnianie modyfikacji konstrukcji poprzez redukcję sztywności
Generator kombinacji
Ustawienia analizy statycznej drugiego rzędu dla sytuacji obliczeniowych
Ustawienia analizy statycznej drugiego rzędu dla kombinacji obciążeń
Przypisywanie przypadków imperfekcji i przypadków obciążenia
Definicja imperfekcji pręta
Graficzne przedstawienie imperfekcji pręta
Uwzględnienie imperfekcji: Sytuacja obliczeniowa 1 - LRFD
Uwzględnienie imperfekcji: Sytuacja obliczeniowa 2 - ASD
Nowa modyfikacja sztywności pręta
Uwzględnianie modyfikacji konstrukcji poprzez redukcję sztywności
2024-05-30
028909
  • RFEM 6
  • Konstrukcje stalowe

Generator kombinacji

Wykorzystano w
  • AISC 360-16 rozdz. C Bezpośrednia metoda analizy w RFEM 6
Udostępnij
2024-05-30
028910
  • RFEM 6
  • Konstrukcje stalowe
Ustawienia analizy statycznej drugiego rzędu dla sytuacji obliczeniowych
Wykorzystano w
  • AISC 360-16 rozdz. C Bezpośrednia metoda analizy w RFEM 6
Udostępnij
2024-05-30
028810
  • RFEM 6
Ustawienia analizy statycznej drugiego rzędu dla kombinacji obciążeń
Wykorzystano w
  • AISC 360-16 rozdz. C Bezpośrednia metoda analizy w RFEM 6
Udostępnij
2024-05-30
028811
  • RFEM 6
Przypisywanie przypadków imperfekcji i przypadków obciążenia
Wykorzystano w
  • AISC 360-16 rozdz. C Bezpośrednia metoda analizy w RFEM 6
Udostępnij
2024-05-30
028812
  • RFEM 6
Definicja imperfekcji pręta
Wykorzystano w
  • AISC 360-16 rozdz. C Bezpośrednia metoda analizy w RFEM 6
Udostępnij
2024-05-30
028816
  • RFEM 6
Graficzne przedstawienie imperfekcji pręta
Wykorzystano w
  • AISC 360-16 rozdz. C Bezpośrednia metoda analizy w RFEM 6
Model 3D
Więcej o modelu 3D
  • Konstrukcja hali stalowej | AISC 360-16
Specyfikacje
Liczba węzłów 56
Liczba linii 88
Liczba prętów 81
Liczba powierzchni 6
Ilość brył 0
Ilość przypadków obciążenia 4
Ilość KO 20
Liczba kombinacji wyników 0
Ciężar całkowity 10,789 t
Wymiary (metryczne) 12,192 x 4,877 x 14,630 m
Wymiary (imperialne) 40 x 16 x 48 feet
Udostępnij
2024-05-30
028817
  • RFEM 6
Uwzględnienie imperfekcji: Sytuacja obliczeniowa 1 - LRFD
Wykorzystano w
  • AISC 360-16 rozdz. C Bezpośrednia metoda analizy w RFEM 6
Udostępnij
2024-05-30
029199
  • RFEM 6
Uwzględnienie imperfekcji: Sytuacja obliczeniowa 2 - ASD
Wykorzystano w
  • AISC 360-16 rozdz. C Bezpośrednia metoda analizy w RFEM 6
Udostępnij
2024-05-30
029202
  • RFEM 6
Nowa modyfikacja sztywności pręta
  • Modyfikacja sztywności pręta
Wykorzystano w
  • AISC 360-16 rozdz. C Bezpośrednia metoda analizy w RFEM 6
Udostępnij
2022-02-10
028818
  • RFEM 6
Uwzględnienie modyfikacji konstrukcji poprzez redukcję sztywności
Uwzględnianie modyfikacji konstrukcji poprzez redukcję sztywności

  • Modyfikacja konstrukcji
  • Redukcja sztywności
Wykorzystano w
  • AISC 360-16 rozdz. C Bezpośrednia metoda analizy w RFEM 6
Udostępnij