Szczegóły warunku projektowego
Szczegóły warunku projektowego
2022-02-25
029448
  • RFEM 6
  • Konstrukcje stalowe
  • Eurocode 3

Szczegóły warunku projektowego

  • Projektowanie konstrukcji stalowych
  • Szczegóły warunku projektowego
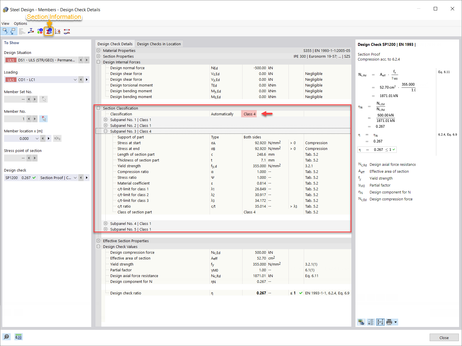
  • Klasyfikacja przekroju
Wykorzystano w
  • Klasyfikacja przekroju w RFEM 6 wg EN 1993-1-1
Udostępnij