8367x
001694
2023-05-10

Klasyfikacja przekroju w RFEM 6 wg EN 1993-1-1

Projektowanie przekrojów zgodnie z Eurokodem 3 opiera się na klasyfikacji przekroju, który ma być zaprojektowany, w odniesieniu do klas określonych przez normę. Klasyfikacja przekrojów jest ważna, ponieważ określa granice wytrzymałości i zdolność do obrotu z powodu lokalnego wyboczenia części przekroju.

EN 1993-1‑1 [1] definiuje następujące cztery klasy przekrojów poprzecznych (przedstawione również na Rysunku 1):

  • Klasa 1: Przekroje poprzeczne, które mogą tworzyć przegub plastyczny z wymaganą zdolnością do obrotu dla analizy plastycznej bez zmniejszenia nośności
  • Klasa 2: Przekroje poprzeczne, które mogą rozwijać plastyczną nośność momentu, ale mają ograniczoną zdolność obrotu z powodu wyboczenia lokalnego
  • Klasa 3: Przekroje poprzeczne, w których obliczone naprężenie w skrajnym włóknie ściskającym elementu może osiągnąć jego granicę wytrzymałości, ale wyboczenie lokalne uniemożliwia pełne rozwinięcie plastycznej nośności momentu
  • Klasa 4: Przekroje, w których wyboczenie lokalne wystąpi przed osiągnięciem granicy plastyczności w jednej lub więcej częściach przekroju poprzecznego

Klasyfikacja jest przeprowadzana osobno dla wszystkich części przekroju poprzecznego poprzez porównanie podanych stosunków szerokości do grubości z wartościami granicznymi dla każdej klasy według normy. W ten sposób definiuje się klasę każdej części przekroju poprzecznego, a ta z najmniej korzystną wartością decyduje o całym przekroju. Wartości graniczne zależą od następujących czynników:

  • Warunki podparcia części przekroju poprzecznego (z jednej lub obu stron)
  • Granica plastyczności stali w formie współczynnika ε
  • Krzywa naprężenia w częściach przekroju poprzecznego
  • Wielkość wytrzymałości na ściskanie

Eurokod 3 zawiera tabele, na podstawie których maksymalne stosunki szerokości do grubości dla części przekroju można obliczyć i porównać z wartościami granicznymi. Na przykład maksymalne stosunki szerokości do grubości w celu zaklasyfikowania wewnętrznej części ściskanej jako Klasa 3 są określane przez czynniki pokazane na Rysunku 2.

Wartość graniczna dla wewnętrznych części poddanych wyłącznie ściskaniu lub zginaniu jest określana przez współczynnik ε, który jest związany z granicą plastyczności stali. Dla części poddanych zarówno zginaniu, jak i ściskaniu, rozkład naprężeń określa się za pomocą parametru α (plastyczne, Klasy 1 i 2) lub ψ (sprężyste, Klasa 3).

Pierwszy z nich reprezentuje procentową długość naprężenia ściskającego w części przekroju poprzecznego, podczas gdy drugi reprezentuje stosunek naprężeń granicznych (Rysunek 3). W ten sposób, oprócz współczynnika ε, wartość graniczna stosunków szerokości do grubości dla części poddanych zginaniu i ściskaniu obejmuje parametr α dla klas 1 i 2 oraz parametr ψ dla klasy 3.

Klasyfikacja przekroju w RFEM 6

Dodatek Steel Design oferowany w RFEM 6 dla projektowania konstrukcji stalowych przeprowadza szczegółową klasyfikację przekrojów poprzecznych na każdej lokalizacji projektu przed przeprowadzeniem analizy. Klasyfikacja przekrojów dla każdego rodzaju sprawdzania projektu jest dostępna w powiązanych szczegółach sprawdzania projektu.

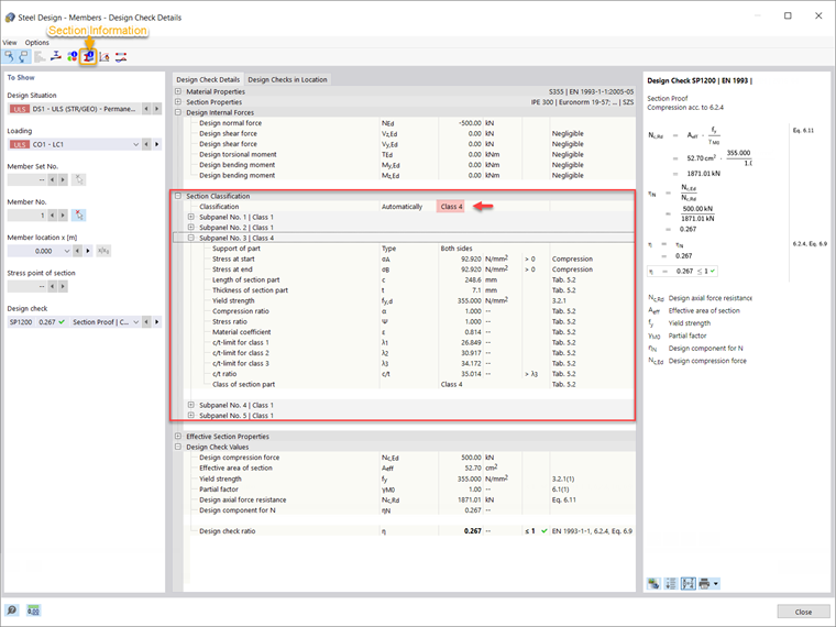
Demonstracja dotyczy belki pokazanej na Rysunku 4 (IPE 300, stal S355), dla której obliczono dodatek Steel Design, a wyniki dla każdego rodzaju projektu są już dostępne. Na przykład, jeśli wyświetlisz szczegóły sprawdzania projektu, możesz zauważyć, że klasyfikacja przekrojów poprzecznych jest również przedstawiona szczegółowo (Rysunek 5).


Jak już wyjaśniono, klasyfikacja jest przeprowadzana osobno dla wszystkich części przekroju poprzecznego (nazywanych podpanelami w RFEM 6; w tym przypadku pięć). W związku z tym różne klasy przekrojów mogą być przypisane do każdego podpanelu, ale ten z najmniej korzystną wartością determinuje cały przekrój. W ten sposób interesujący nas przekrój klasyfikowany jest jako Klasa 4 dla akceptacji przekroju według 6.2.4, co jest klasą przekroju Podpanelu 3.

Ponieważ Podpanel 3 jest podparty z obu stron i jest poddany ściskaniu, jego klasyfikacja odbywa się zgodnie z Tabelą 5.2 z Eurokodu 3 [1]. Granica plastyczności stali wynosi 355 N/mm², a zatem wartość współczynnika ε wynosi 0,814 (Rysunek 5). Na podstawie tego współczynnika, wartości graniczne stosunków szerokości do grubości dla klas 1, 2 i 3 są obliczane (λ1, λ2, i λ3, odpowiednio) zgodnie z wspomnianą tabelą. Następnie stosunek c/t jest obliczany na podstawie długości (c) i grubości (t) części przekroju i porównywany z wartościami granicznymi dla klas przekrojów. Dla tego podpanelu, podany stosunek c/t jest większy niż ten obliczony dla Klasy 3 przekroju, a zatem Klasa 4 jest przypisywana dla podpanelu.

Biorąc pod uwagę, że inne podpanele są klasyfikowane jako Klasa 1, to ten podpanel (na przykład Podpanel 3) z najmniej korzystną wartością determinuje cały przekrój. Z tego względu interesujący nas przekrój jest klasyfikowany jako Klasa 4 dla akceptacji przekroju według 6.2.4.

Aby lepiej zrozumieć klasyfikację przekroju, możesz wyświetlić poszczególne podpanele przekroju w zakładce Podpanele w oknie informacji o przekroju (Rysunek 6).

Ostateczne uwagi

Klasyfikacja przekroju w RFEM 6 dla projektowania elementów stalowych jest przeprowadzana zgodnie z przepisami Eurokodu 3 [1]. Klasyfikacja jest przeprowadzana osobno dla wszystkich części przekroju poprzecznego poprzez porównanie podanych stosunków szerokości do grubości z wartościami granicznymi dla każdej klasy według normy.

Wartości graniczne zależą od warunków podparcia części przekroju, granicy plastyczności stali, krzywej naprężenia w częściach przekroju, oraz wielkości wytrzymałości na ściskanie. Po obliczeniu stosunku szerokości do grubości, porównuje się go z tymi wartościami i definiuje klasę każdej części przekroju. Ostatecznie, najmniej korzystna klasa uzyskana dla poszczególnych podpaneli jest przypisana do całego przekroju.


Autor

Pani Kirova jest odpowiedzialna za tworzenie artykułów technicznych i zapewnia wsparcie techniczne dla klientów firmy Dlubal.

Odnośniki
Odniesienia


;