Globalne deformacje dla całego modelu
  • 3D Viewer
  • 3D Viewer | Babylon
  • Wirtualna rzeczywistość
Podstawowe siły wewnętrzne dla całego modelu
  • 3D Viewer
  • 3D Viewer | Babylon
  • Wirtualna rzeczywistość
Aktywacja rozszerzenia do analizy etapów budowy (CSA)
  • 3D Viewer
  • 3D Viewer | Babylon
  • Wirtualna rzeczywistość
Okno dialogowe "Etapy budowy"
Dodawanie powierzchni w bieżącym etapie budowy
  • 3D Viewer
  • 3D Viewer | Babylon
  • Wirtualna rzeczywistość
Powierzchnie aktywne w bieżącym etapie budowy
  • 3D Viewer
  • 3D Viewer | Babylon
  • Wirtualna rzeczywistość
Przypisywanie powierzchni
  • 3D Viewer
  • 3D Viewer | Babylon
  • Wirtualna rzeczywistość
Globalne deformacje dla całego modelu
Podstawowe siły wewnętrzne dla całego modelu
Aktywacja rozszerzenia do analizy etapów budowy (CSA)
Okno dialogowe "Etapy budowy"
Dodawanie powierzchni w bieżącym etapie budowy
Powierzchnie aktywne w bieżącym etapie budowy
Przypisywanie powierzchni
2022-03-17
030251
  • RFEM 6
  • Konstrukcje betonowe
  • Analiza statyczno-wytrzymałościowa

Globalne deformacje dla całego modelu

  • Proces budowy
  • Etapy budowy
Wykorzystano w
  • Definiowanie etapów budowy w trakcie modelowania
Model 3D
Więcej o modelu 3D
  • Wielokondygnacyjny budynek z betonu zbrojonego
Specyfikacje
Liczba węzłów 152
Liczba linii 277
Liczba prętów 21
Liczba powierzchni 126
Ilość brył 0
Ilość przypadków obciążenia 2
Ilość KO 0
Liczba kombinacji wyników 0
Ciężar całkowity 1518,300 t
Wymiary (metryczne) 12,000 x 63,000 x 4,000 m
Wymiary (imperialne) 39.37 x 206.69 x 13.12 feet
Udostępnij
2022-03-17
030252
  • RFEM 6
  • Konstrukcje betonowe
  • Analiza statyczno-wytrzymałościowa
Podstawowe siły wewnętrzne dla całego modelu
  • Etapy budowy
  • Proces budowlany
Wykorzystano w
  • Definiowanie etapów budowy w trakcie modelowania
Model 3D
Więcej o modelu 3D
  • Wielokondygnacyjny budynek z betonu zbrojonego
Specyfikacje
Liczba węzłów 152
Liczba linii 277
Liczba prętów 21
Liczba powierzchni 126
Ilość brył 0
Ilość przypadków obciążenia 2
Ilość KO 0
Liczba kombinacji wyników 0
Ciężar całkowity 1518,300 t
Wymiary (metryczne) 12,000 x 63,000 x 4,000 m
Wymiary (imperialne) 39.37 x 206.69 x 13.12 feet
Udostępnij
2022-03-17
030253
  • RFEM 6
  • Konstrukcje stalowe
  • Analiza statyczno-wytrzymałościowa
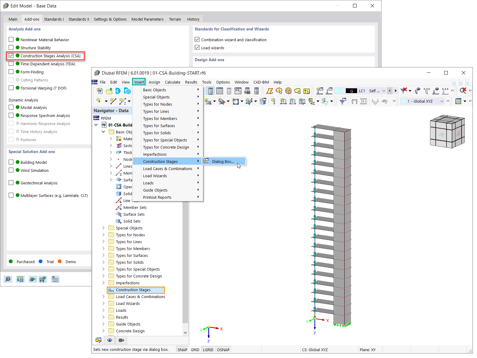
Aktywacja rozszerzenia do analizy etapów budowy (CSA)
  • Analiza etapów budowy
  • Proces budowlany
Wykorzystano w
  • Definiowanie etapów budowy w trakcie modelowania
Model 3D
Więcej o modelu 3D
  • Wielokondygnacyjny budynek z betonu zbrojonego
Specyfikacje
Liczba węzłów 152
Liczba linii 277
Liczba prętów 21
Liczba powierzchni 126
Ilość brył 0
Ilość przypadków obciążenia 2
Ilość KO 0
Liczba kombinacji wyników 0
Ciężar całkowity 1518,300 t
Wymiary (metryczne) 12,000 x 63,000 x 4,000 m
Wymiary (imperialne) 39.37 x 206.69 x 13.12 feet
Udostępnij
2022-03-17
030254
  • RFEM 6
  • Konstrukcje betonowe
  • Analiza statyczno-wytrzymałościowa
Okno dialogowe "Etapy budowy"
  • Etapy budowy
  • Proces budowy
Wykorzystano w
  • Definiowanie etapów budowy w trakcie modelowania
Udostępnij
2022-03-17
030256
  • RFEM 6
  • Konstrukcje betonowe
  • Analiza statyczno-wytrzymałościowa
Dodawanie powierzchni w bieżącym etapie budowy
  • Analiza etapów budowy
  • Proces budowy
Wykorzystano w
  • Definiowanie etapów budowy w trakcie modelowania
Model 3D
Więcej o modelu 3D
  • Wielokondygnacyjny budynek z betonu zbrojonego
Specyfikacje
Liczba węzłów 152
Liczba linii 277
Liczba prętów 21
Liczba powierzchni 126
Ilość brył 0
Ilość przypadków obciążenia 2
Ilość KO 0
Liczba kombinacji wyników 0
Ciężar całkowity 1518,300 t
Wymiary (metryczne) 12,000 x 63,000 x 4,000 m
Wymiary (imperialne) 39.37 x 206.69 x 13.12 feet
Udostępnij
2022-03-17
030259
  • RFEM 6
  • Konstrukcje betonowe
  • Analiza statyczno-wytrzymałościowa
Powierzchnie aktywne w bieżącym etapie budowy
  • Etapy budowy
  • Proces budowlany
Wykorzystano w
  • Definiowanie etapów budowy w trakcie modelowania
Model 3D
Więcej o modelu 3D
  • Wielokondygnacyjny budynek z betonu zbrojonego
Specyfikacje
Liczba węzłów 152
Liczba linii 277
Liczba prętów 21
Liczba powierzchni 126
Ilość brył 0
Ilość przypadków obciążenia 2
Ilość KO 0
Liczba kombinacji wyników 0
Ciężar całkowity 1518,300 t
Wymiary (metryczne) 12,000 x 63,000 x 4,000 m
Wymiary (imperialne) 39.37 x 206.69 x 13.12 feet
Udostępnij
2022-03-17
030261
  • RFEM 6
  • Konstrukcje betonowe
  • Analiza statyczno-wytrzymałościowa
Przypisywanie powierzchni
  • Etapy budowy
  • Proces budowlany
Wykorzystano w
  • Definiowanie etapów budowy w trakcie modelowania
Model 3D
Więcej o modelu 3D
  • Wielokondygnacyjny budynek z betonu zbrojonego
Specyfikacje
Liczba węzłów 152
Liczba linii 277
Liczba prętów 21
Liczba powierzchni 126
Ilość brył 0
Ilość przypadków obciążenia 2
Ilość KO 0
Liczba kombinacji wyników 0
Ciężar całkowity 1518,300 t
Wymiary (metryczne) 12,000 x 63,000 x 4,000 m
Wymiary (imperialne) 39.37 x 206.69 x 13.12 feet
Udostępnij