2390x
001737
2022-03-17

Definiowanie etapów budowy w trakcie modelowania

Rozszerzenie Analiza etapów budowy (CSA) umożliwia wymiarowanie konstrukcji prętowych, powierzchniowych i bryłowych w programie RFEM 6 z uwzględnieniem określonych etapów budowy związanych z procesem konstrukcyjnym. Jest to o tyle istotne, że budynki nie powstają w całości od razu, lecz poprzez stopniowe łączenie poszczególnych części konstrukcyjnych. Poszczególne kroki, w których elementy konstrukcyjne oraz obciążenia są dodawane do budynku, nazywane są etapami budowy, podczas gdy sam proces budowy nazywa się procesem konstrukcyjnym.

Dzięki temu końcowy stan konstrukcji jest dostępny po zakończeniu procesu konstrukcyjnego, czyli wszystkich etapów budowy. W przypadku niektórych konstrukcji wpływ procesu konstrukcyjnego (tzn. wszystkich poszczególnych etapów budowy) może być znaczny i należy to uwzględnić, aby uniknąć błędów w obliczeniach. Ogólne omówienie rozszerzenia CSA znajduje się w artykule z Bazy informacji zatytułowanym „Uwzględnienie etapów budowy w programie RFEM 6” .

Ponieważ z poszczególnymi etapami budowy związane są różne części konstrukcyjne, należy uwzględnić ciężar własny tych elementów, które są aktywne na danym etapie. Jeżeli cała konstrukcja lub jej części są poddawane dodatkowym obciążeniom związanym z warunkami środowiskowymi lub metodą budowy, również należy to uwzględnić.

Dlatego, aby zdefiniować etapy budowy, należy uwzględnić z jednej strony zmiany wprowadzone w modelu, a z drugiej strony - obciążenia. W tym artykule skupimy się na pierwszej z tych kwestii; druga kwestia będzie tematem kolejnego artykułu w Bazie informacji.

Przykład praktyczny

Przykładowa konstrukcja przedstawiona w tym artykule ma 21 kondygnacji, a każda kondygnacja jest dodawana w osobnym etapie budowy, co daje w sumie 21 następujących po sobie etapów. Elementy konstrukcyjne dodawane w poszczególnych etapach to: płyty betonowe o grubości 20 cm, trzon konstrukcyjny wykonany ze ścian o grubości 40 cm oraz słup o przekroju 20x20 cm. Wysokość kondygnacji wynosi 3 m. W przypadku przeprowadzenia obliczeń MES dla tej konstrukcji jako całego modelu (bez uwzględnienia poszczególnych etapów budowy) wyniki dla sił wewnętrznych i odkształceń pokazano na rysunkach 1 i 2.


To, co można zauważyć w odniesieniu do odkształceń, to fakt, że płyty są zawieszone na rdzeniu wewnętrznym. Jeśli chodzi o siły wewnętrzne, momenty wokół podpory wzrastają, a momenty w polu od pierwszej do ostatniej kondygnacji maleją. Wynika to z różnego rozkładu sztywności konstrukcji oraz z faktu, że płyty są zawieszone na trzonie konstrukcyjnym.

W rzeczywistości konstrukcja nie powstaje od razu; oznacza to, że ciężar jest przykładany stopniowo, a wyniki pod względem odkształceń i sił wewnętrznych różnią się od pokazanych na powyższych obrazach. Aby to uwzględnić, należy zdefiniować poszczególne etapy budowy, które składają się na proces konstrukcyjny.

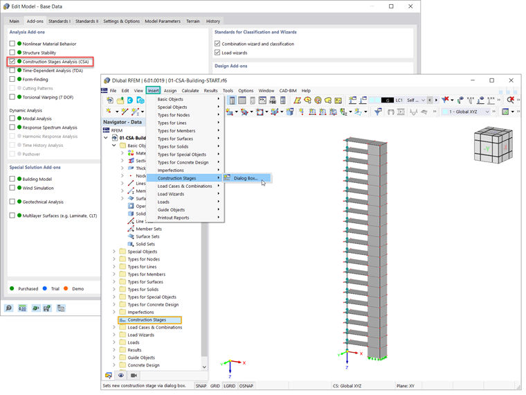
Przede wszystkim należy aktywować rozszerzenie Analiza etapów budowy (CSA) w Danych podstawowych modelu (rysunek 3). Etapy budowy są wówczas uwzględniane w danych nawigatora. Etapy budowy można też definiować za pomocą paska menu (Wstawić → Etapy budowy).

Aby zdefiniować nowy etap budowy w programie RFEM 6, należy zdefiniować zmiany, które mają zostać wprowadzone w porównaniu z etapem zdefiniowanym wcześniej. Zmiany te mogą być powiązane z prętami, powierzchniami, bryłami, podporami liniowymi, węzłowymi, przegubami liniowymi, spawanymi połączeniami liniowymi, kontaktami powierzchniowymi lub połączeniami sztywnymi.

Informacje istotne dla etapu budowy należy wybrać w oknie dialogowym Etapy budowy, zakładka Główne. Na przykład, aby zdefiniować pierwszy etap budowy konstrukcji w tym przykładzie, należy uwzględnić pręty i powierzchnie, a także podpory węzłowe i liniowe (rysunek 4).

W ten sposób można dodawać lub dezaktywować elementy dla określonych etapów budowy. Można to zrobić zaznaczając elementy, które Cię interesują na grafice, lub wpisując ich numer w polu wprowadzania danych (Rysunek 5).

Podczas definiowania kolejnych etapów budowy (na przykład EB2) wybrane elementy są dodawane do elementów wybranych w poprzednich etapach (tzn. EB1). Tym samym wszystkie są aktywne na obecnym etapie, jak pokazano na rysunku 6.

Należy pamiętać, że jednego elementu nie można dodawać w kilku etapach. Mówiąc dokładniej, elementy dodane w jednym etapie nie mogą być dodane w innym. Na przykład powierzchnia nr 11 została dodana w drugim etapie (patrz rysunek 6) i dlatego nie może być wybrana w kolejnym (trzecim) etapie (rysunek 7).

Po zdefiniowaniu etapów budowy po stronie modelu, ważne jest, aby uwzględnić różne obciążenia związane z każdym etapem. Zostanie to omówione w kolejnym artykule w Bazie informacji.


Autor

Pani Kirova jest odpowiedzialna za tworzenie artykułów technicznych i zapewnia wsparcie techniczne dla klientów firmy Dlubal.

Odnośniki


;