KB 001733 | Wymiarowanie słupów z betonu zbrojonego zgodnie z ACI 318-19 w RFEM 6
KB 001733 | Wymiarowanie słupów z betonu zbrojonego zgodnie z ACI 318-19 w RFEM 6
2024-05-30
030488

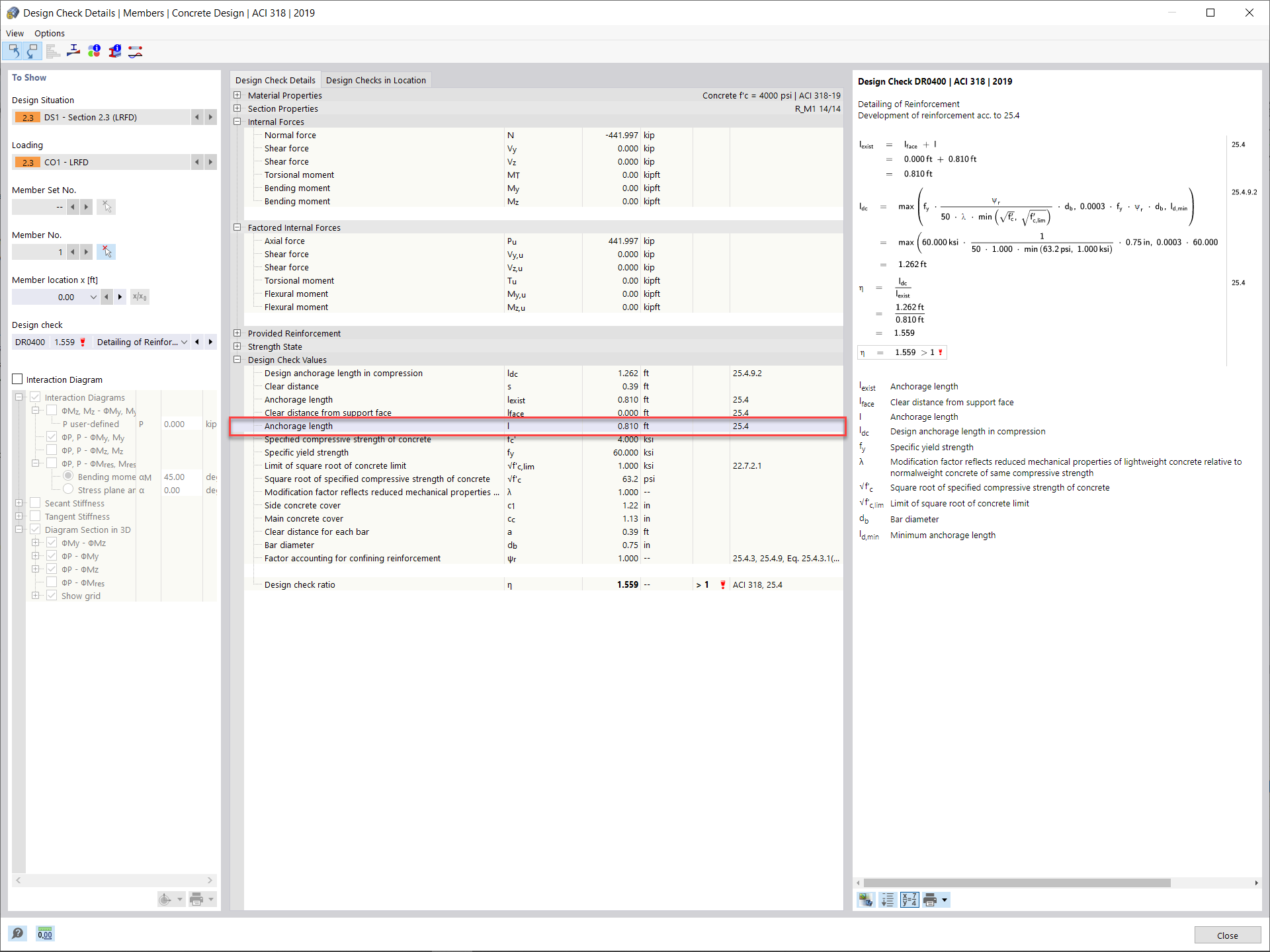
Wymagana długość rozwinięcia

KB 001733 | Wymiarowanie słupów z betonu zbrojonego zgodnie z ACI 318-19 w RFEM 6

Wykorzystano w
  • Wymiarowanie słupów zbrojonych zgodnie z ACI 318-19 w RFEM 6
Udostępnij