FAQ 005247 | Naprężenie graniczne jest aktywowane w rozszerzeniu Analiza naprężeniowo-odkształceniowa, ale mój stopień wykorzystania naprężeń jest "niemożliwy do obliczenia". Jaka może być przyczyna?
FAQ 005247 | Naprężenie graniczne jest aktywowane w rozszerzeniu Analiza naprężeniowo-odkształceniowa, ale mój stopień wykorzystania naprężeń jest "niemożliwy do obliczenia". Jaka może być przyczyna?
2022-04-19
031077
  • RFEM 6
  • Analiza naprężeniowo-odkształceniowa RFEM 6
  • Analiza naprężeniowo-odkształceniowa RSTAB 9
    • Konstrukcje stalowe
    • Konstrukcje betonowe
    • Analiza statyczno-wytrzymałościowa
    • Analiza naprężeń

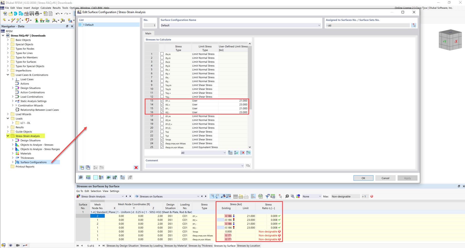
Naprężenie graniczne zdefiniowane przez użytkownika

FAQ 005247 | Naprężenie graniczne jest aktywowane w rozszerzeniu Analiza naprężeniowo-odkształceniowa, ale mój stopień wykorzystania naprężeń jest "niemożliwy do obliczenia". Jaka może być przyczyna?

  • Analiza naprężeń
  • Analiza naprężeniowo-odkształceniowa
  • Stopień wykorzystania naprężeń
  • Naprężenie graniczne
  • Niemożliwy do obliczenia stopień wykorzystania naprężeń
Wykorzystano w
  • Stopień wykorzystania naprężeń
Udostępnij