2469x
005247
2022-04-19

Stopień wykorzystania naprężeń

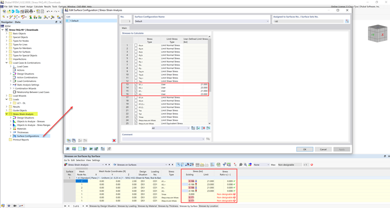
Naprężenie graniczne jest aktywowane, ale mój wskaźnik naprężeń jest "niemożliwy do obliczenia” w rozszerzeniu Analiza naprężeniowo-odkształceniowa. Jaka może być tego przyczyna?


Odpowiedź:

Niektóre materiały mają wiele granicznych wartości naprężeń dla ściskania, rozciągania itp. Dla tych materiałów graniczne naprężenie musi być wprowadzane ręcznie przez użytkownika.

Wartości graniczne naprężeń są wymienione w zakładce Wartości materiałów.

Te wartości można dodać w Konfiguracjach członów/powierzchni w typie naprężeń granicznych Użytkownik.


Autor

Firma Cisca jest odpowiedzialna za szkolenia klientów, wsparcie techniczne i ciągły rozwój programów na rynek północnoamerykański.



;