Rozszerzenie "Analiza naprężeniowo-odkształceniowa"
Konstrukcja i pojedyncze segmenty
  • 3D Viewer
  • 3D Viewer | Babylon
  • Wirtualna rzeczywistość
Kategorie dla analizy naprężeniowo-odkształceniowej w Nawigatorze danych i tabelach
  • 3D Viewer
  • 3D Viewer | Babylon
  • Wirtualna rzeczywistość
Konfiguracja prętów | Główne
Konfiguracja prętów | Opcje specjalne
Przypisanie konfiguracji do prętów
Analiza naprężeniowo-odkształceniowa – zakładka Konfiguracja w oknie dialogowym „Edytować pręt”
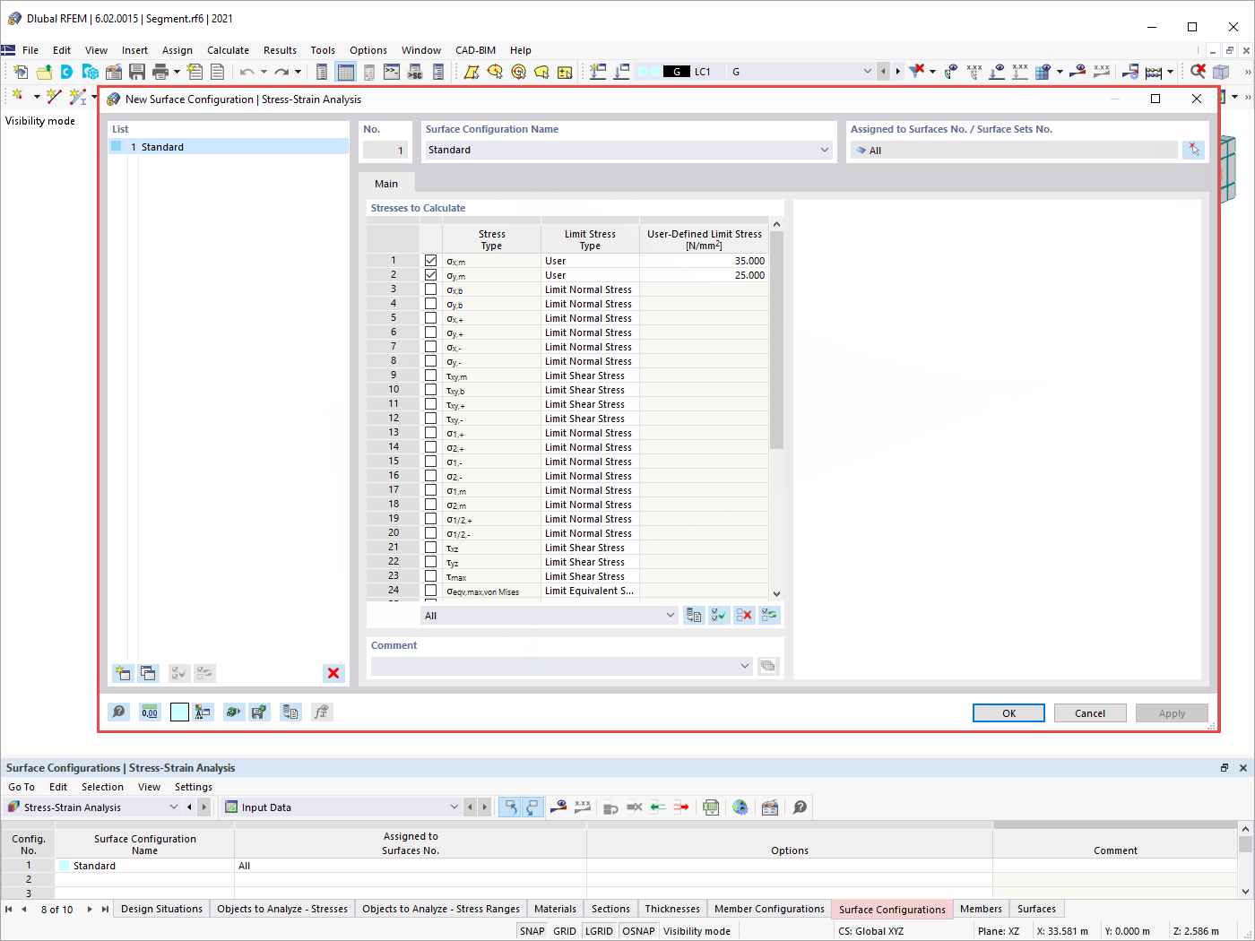
Konfiguracje powierzchni
Wyniki analizy naprężeniowo-odkształceniowej
  • 3D Viewer
  • 3D Viewer | Babylon
  • Wirtualna rzeczywistość
Rozszerzenie "Analiza naprężeniowo-odkształceniowa"
Konstrukcja i pojedyncze segmenty
Kategorie dla analizy naprężeniowo-odkształceniowej w Nawigatorze danych i tabelach
Konfiguracja prętów | Główne
Konfiguracja prętów | Opcje specjalne
Przypisanie konfiguracji do prętów
Analiza naprężeniowo-odkształceniowa – zakładka Konfiguracja w oknie dialogowym „Edytować pręt”
Konfiguracje powierzchni
Wyniki analizy naprężeniowo-odkształceniowej
2022-06-23
032560
  • RFEM 6

Rozszerzenie "Analiza naprężeniowo-odkształceniowa"

  • Rozszerzenia
  • Analiza naprężeniowo-odkształceniowa
Wykorzystano w
  • Konfiguracje prętów i powierzchni dla analizy naprężeniowo-odkształceniowej
Udostępnij
2022-07-04
032709
  • RFEM 6
Konstrukcja i pojedyncze segmenty
  • Konstrukcja
  • Model
  • Konstrukcje membranowe
Wykorzystano w
  • Konfiguracje prętów i powierzchni dla analizy naprężeniowo-odkształceniowej
Model 3D
Więcej o modelu 3D
  • Model dachu membranowego stadionu
Specyfikacje
Liczba węzłów 193
Liczba linii 456
Liczba prętów 456
Liczba powierzchni 96
Ilość brył 0
Ilość przypadków obciążenia 4
Ilość KO 0
Liczba kombinacji wyników 0
Ciężar całkowity 684,410 t
Wymiary (metryczne) 294,612 x 63,730 x 288,000 m
Wymiary (imperialne) 966.57 x 209.09 x 944.88 feet
Udostępnij
2024-05-30
032710
  • RFEM 6
Kategorie dla analizy naprężeniowo-odkształceniowej w Nawigatorze danych i tabelach
Wykorzystano w
  • Konfiguracje prętów i powierzchni dla analizy naprężeniowo-odkształceniowej
Model 3D
Więcej o modelu 3D
  • Membranowy segment zadaszenia stadionu
Specyfikacje
Liczba węzłów 13
Liczba linii 21
Liczba prętów 21
Liczba powierzchni 4
Ilość brył 0
Ilość przypadków obciążenia 3
Ilość KO 14
Liczba kombinacji wyników 0
Ciężar całkowity 28,751 t
Wymiary (metryczne) 144,000 x 49,000 x 37,906 m
Wymiary (imperialne) 472.44 x 160.76 x 124.36 feet
Udostępnij
2022-07-04
032712
  • RFEM 6
Konfiguracja prętów | Główne
  • Konfiguracja prętów
  • Analiza naprężeniowo-odkształceniowa
Wykorzystano w
  • Konfiguracje prętów i powierzchni dla analizy naprężeniowo-odkształceniowej
Udostępnij
2022-07-04
032713
  • RFEM 6
Konfiguracja prętów | Opcje specjalne
  • Konfiguracja prętów
  • Opcje specjalne
  • Analiza naprężeniowo-odkształceniowa
Wykorzystano w
  • Konfiguracje prętów i powierzchni dla analizy naprężeniowo-odkształceniowej
Udostępnij
2022-07-04
032714
  • RFEM 6
Przypisanie konfiguracji do prętów
  • Przypisanie
  • Konfiguracje prętów
  • Analiza naprężeniowo-odkształceniowa
Wykorzystano w
  • Konfiguracje prętów i powierzchni dla analizy naprężeniowo-odkształceniowej
Udostępnij
2024-05-30
032715
  • RFEM 6
Analiza naprężeniowo-odkształceniowa – zakładka Konfiguracja w oknie dialogowym „Edytować pręt”
Wykorzystano w
  • Konfiguracje prętów i powierzchni dla analizy naprężeniowo-odkształceniowej
Udostępnij
2022-07-04
032716
  • RFEM 6
Konfiguracje powierzchni
  • Konfiguracje powierzchni
  • Analiza naprężeniowo-odkształceniowa
Wykorzystano w
  • Konfiguracje prętów i powierzchni dla analizy naprężeniowo-odkształceniowej
Udostępnij
2022-06-23
032564
  • RFEM 6
Wyniki analizy naprężeniowo-odkształceniowej
  • Analiza naprężeniowo-odkształceniowa
  • Wyniki
Wykorzystano w
  • Konfiguracje prętów i powierzchni dla analizy naprężeniowo-odkształceniowej
Model 3D
Więcej o modelu 3D
  • Membranowy segment zadaszenia stadionu
Specyfikacje
Liczba węzłów 13
Liczba linii 21
Liczba prętów 21
Liczba powierzchni 4
Ilość brył 0
Ilość przypadków obciążenia 3
Ilość KO 14
Liczba kombinacji wyników 0
Ciężar całkowity 28,751 t
Wymiary (metryczne) 144,000 x 49,000 x 37,906 m
Wymiary (imperialne) 472.44 x 160.76 x 124.36 feet
Udostępnij