Przedstawienie obliczeń przekroju dla skręcania skrępowanego w modelu 3D. Pokazano siły wewnętrzne, takie jak siła normalna i momenty skręcające.
Przedstawienie obliczeń przekroju dla skręcania skrępowanego w modelu 3D. Pokazano siły wewnętrzne, takie jak siła normalna i momenty skręcające.
2024-05-30
032626
  • Projektowanie konstrukcji aluminiowych dla programu RFEM 6
  • Projektowanie konstrukcji aluminiowych RSTAB 9
  • Eurocode 9

Obliczanie przekroju z uwzględnieniem skręcania z deplanacją (7 stopni swobody)

Przedstawienie obliczeń przekroju dla skręcania skrępowanego w modelu 3D. Pokazano siły wewnętrzne, takie jak siła normalna i momenty skręcające.

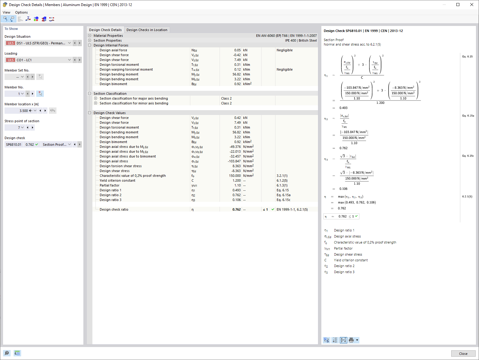
Rysunek przedstawia szczegół trójwymiarowego modelu ilustrującego obliczenia odkształcenia przekroju przy skręcaniu z warciem o siedem stopni swobody. Przedstawiono różne wielkości przekrojowe, w tym siłę osiową (N), siły tnące (Vu, Vv) i momenty skręcające (Mt,pri, Mt,sec, Mu, Mv, Mω). Wartości te stanowią podstawę do obliczenia porównawczego naprężeń w wymiarowaniu aluminium.
  • Sprawdzenie przekroju
  • Skręcanie z deplanacją
  • 7 stopni swobody
  • Projektowanie konstrukcji aluminiowych
  • Siły wewnętrzne
  • Konstrukcje prętowe
  • RFEM
  • RSTAB
  • Deplanacja przekroju
  • Przekrój
  • Weryfikacja
Wykorzystano w
  • Projektowanie konstrukcji aluminiowych | Uwzględnienie sił wewnętrznych z obliczeń przy użyciu rozszerzenia Skręcanie skrępowane (7 stopni swobody)
Udostępnij