FAQ 005294 | Jak uwzględnić współczynnik większej wytrzymałości Ωo w kombinacjach obciążeń zgodnych z ASCE 7?
FAQ 005294 | Jak uwzględnić współczynnik większej wytrzymałości Ωo w kombinacjach obciążeń zgodnych z ASCE 7?
2022-08-02
033444
  • RFEM 6
  • Projektowanie konstrukcji stalowych dla RFEM 6
  • Konstrukcje stalowe
    • Budynki
    • Analiza statyczno-wytrzymałościowa
    • Analiza dynamiczna i sejsmiczna
    • ANSI/AISC 360
    • ASCE 7

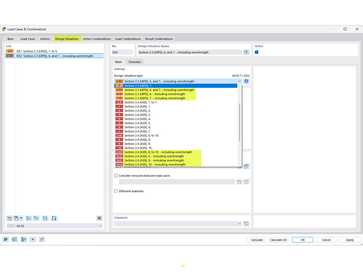
Sytuacje obliczeniowe dla nadwytrzymałości

FAQ 005294 | Jak uwzględnić współczynnik większej wytrzymałości Ωo w kombinacjach obciążeń zgodnych z ASCE 7?

Wykorzystano w
  • Współczynniki przekroczenia wytrzymałości
Udostępnij