2405x
005320
2022-10-07

Współczynniki przekroczenia wytrzymałości

Jak uwzględnić współczynnik(i) rezerwy nośności Ωo w kombinacjach obciążeń ASCE 7?


Odpowiedź:

1) Otworzyć okno dialogowe Przypadki i kombinacje obciążeń. Under the Base tab, select the Edit Parameters of Edition option. The default values are set to 2.0 (Image 01).

  • Case A: To apply the same factor in the X and Y directions, use the generic (no direction) overstrength factor Ωo.
  • Case B: To apply different factors in each direction, use the overstrength factors X and Y, Ωo,x and Ωo,y. The generic factor Ωo in the first row is not used.

2) Under the Load Cases tab, create a seismic load case with Qe as the Action Category. Next, activate the 'Additional Settings | Consider X and Y independently' option. Then, select the Additional Settings tab and pick the direction. There is also option to consider orthogonal combination (Image 02).

Note: When neither or both directions are activated under the same load case, the generic overstrength factor, Ωo is used. Create a separate load case to apply the individual factors, Ωo,x and Ωo,y.

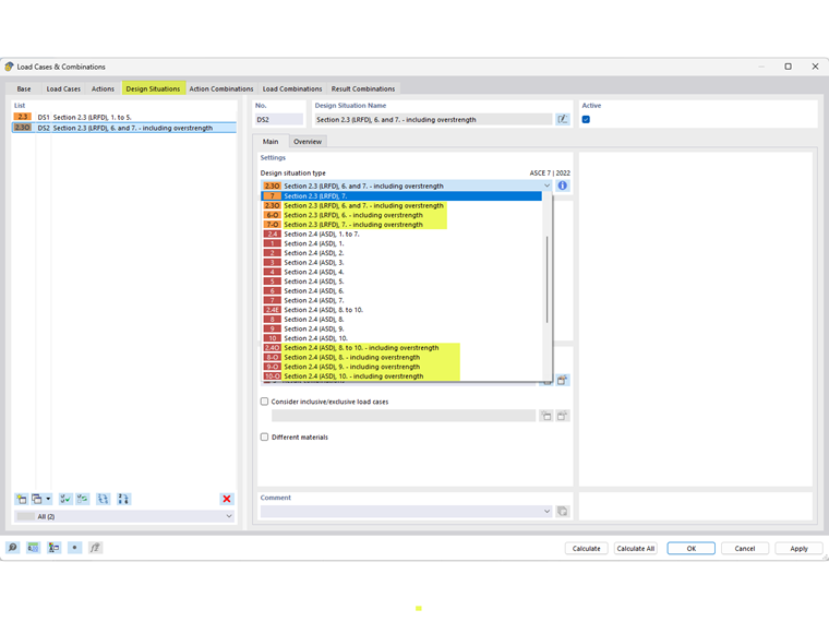
3) Under the Design Situations tab, select the applicable overstrength Design Situation Type. Both LRFD and ASD methods are available (Image 03).

4) In the Load Combinations or Result Combinations tab, verify that the correct factor(s) have been applied. Click OK to exit (Image 04).

5) The final step is to assign the applicable limit state type to the overstrength design situation. For members without assigned seismic configuration, select the "Strength limit state" (LRFD or ASD) as the Limit State Type.

For members with assigned seismic configuration, use “Seismic limit state – overstrength” (LRFD or ASD) (Image 05).


Autor

Firma Cisca jest odpowiedzialna za szkolenia klientów, wsparcie techniczne i ciągły rozwój programów na rynek północnoamerykański.



;