FAQ 005299 | Jak mogę zastosować procedurę ortogonalnej kombinacji kierunkowej wg ASCE 7 (reguła 100% + 30%) do mojego obciążenia sejsmicznego w analizie statycznej?
FAQ 005299 | Jak mogę zastosować procedurę ortogonalnej kombinacji kierunkowej wg ASCE 7 (reguła 100% + 30%) do mojego obciążenia sejsmicznego w analizie statycznej?
2022-08-08
033529
  • RFEM 6
  • Konstrukcje betonowe
  • Konstrukcje stalowe
    • Analiza statyczno-wytrzymałościowa
    • ASCE 7

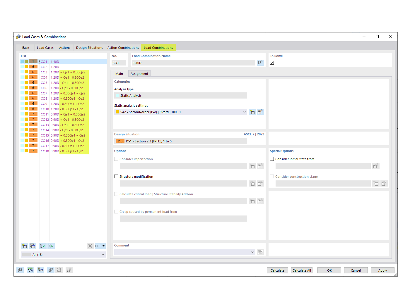
Wygenerowane KO z ortogonalnym współczynnikiem kombinacji

FAQ 005299 | Jak mogę zastosować procedurę ortogonalnej kombinacji kierunkowej wg ASCE 7 (reguła 100% + 30%) do mojego obciążenia sejsmicznego w analizie statycznej?

Wykorzystano w
  • ASCE 7 Procedura ortogonalnej kombinacji kierunkowej
Udostępnij