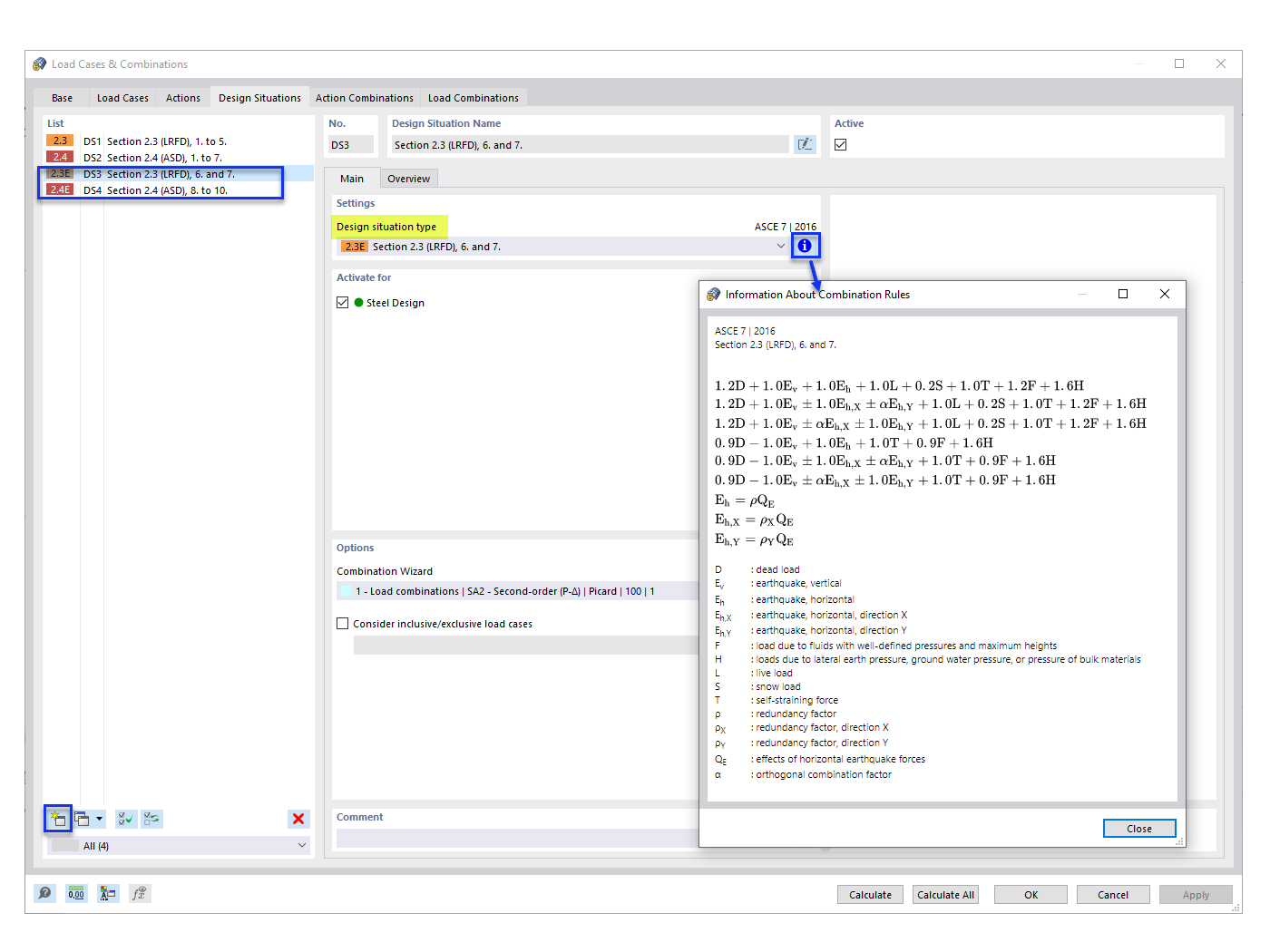
FAQ 005315 | W wygenerowanych kombinacjach obciążeń wg ASCE 7 nie widzę przypadków obciążenia sejsmicznego. Jak mogę je dodać?
FAQ 005315 | W wygenerowanych kombinacjach obciążeń wg ASCE 7 nie widzę przypadków obciążenia sejsmicznego. Jak mogę je dodać?
2022-09-23
034297
  • RFEM 6
  • Konstrukcje betonowe
  • Konstrukcje stalowe
    • Analiza statyczno-wytrzymałościowa
    • ASCE 7

Dodawanie sejsmicznych sytuacji obliczeniowych

FAQ 005315 | W wygenerowanych kombinacjach obciążeń wg ASCE 7 nie widzę przypadków obciążenia sejsmicznego. Jak mogę je dodać?

  • Kombinacja obciążeń wg ASCE 7
  • Kombinacja obciążeń
  • Obciążenie sejsmiczne
  • Sytuacja obliczeniowa
Wykorzystano w
  • ASCE 7 Kombinacje obciążeń sejsmicznych
Udostępnij