3720x
005315
2022-09-23

ASCE 7 Kombinacje obciążeń sejsmicznych

Nie widzę przypadków obciążeń sejsmicznych w wygenerowanych przeze mnie kombinacjach obciążeń ASCE 7 (COs). Jak je dodać?


Odpowiedź:

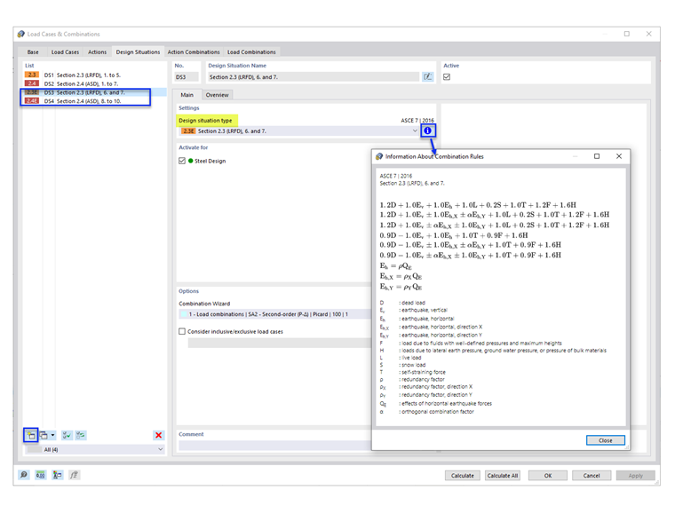
Domyślne Sytuacje obliczeniowe (DS1 i DS2) nie zawierają kombinacji obciążeń sejsmicznych. To add the seismic COs, add new Design Situations with design situation type “Section 2.3 (LRFD), 6 and 7” and/or “Section 2.4 (ASD), 8 to 10” (Image 1).

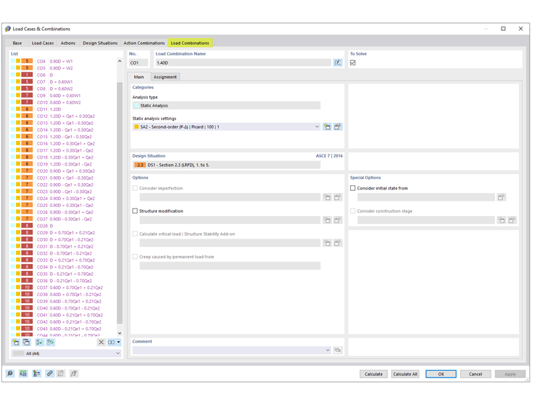
Under the Load Combinations tab, the generated seismic COs are shown.


Autor

Firma Cisca jest odpowiedzialna za szkolenia klientów, wsparcie techniczne i ciągły rozwój programów na rynek północnoamerykański.

Odnośniki


;