Nie widzę przypadków obciążeń sejsmicznych w moich wygenerowanych kombinacjach obciążeń według ASCE 7. Jak je dodać?
Nie widzę przypadków obciążeń sejsmicznych w moich wygenerowanych kombinacjach obciążeń według ASCE 7. Jak je dodać?
2022-09-23
034298
  • RFEM 6
  • Konstrukcje betonowe
  • Konstrukcje stalowe
    • Analiza statyczno-wytrzymałościowa
    • ASCE 7

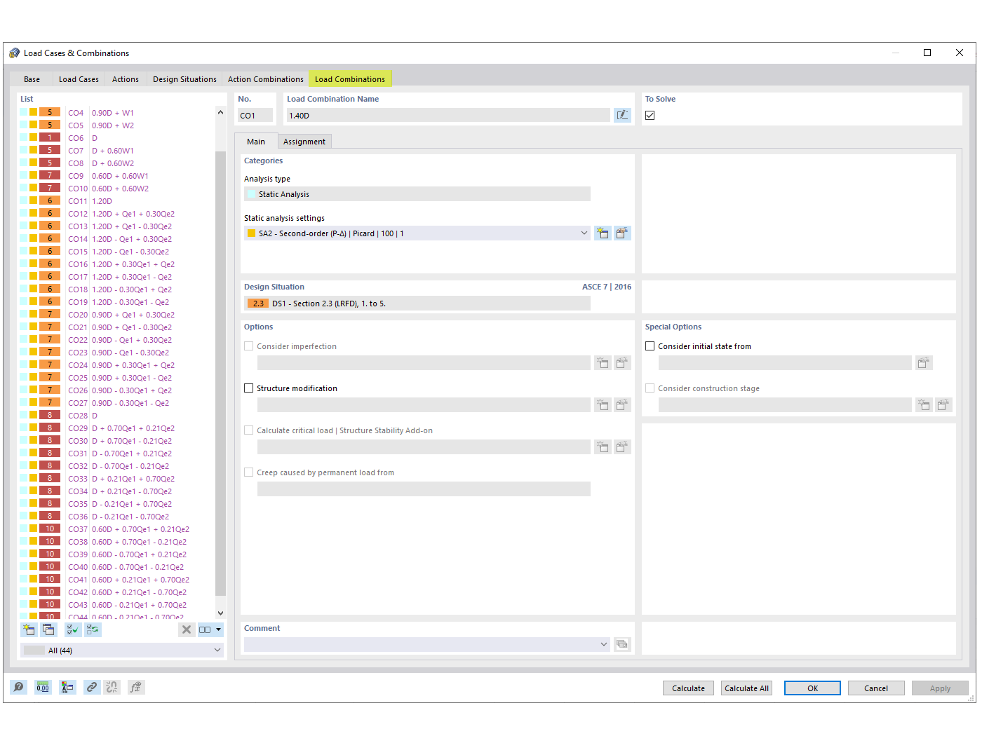
FAQ 005315 | Przypadki obciążeń sejsmicznych w kombinacjach obciążeń zgodnie z ASCE 7

Nie widzę przypadków obciążeń sejsmicznych w moich wygenerowanych kombinacjach obciążeń według ASCE 7. Jak je dodać?

Rysunek ilustruje proces dodawania przypadków obciążenia sejsmicznego do kombinacji obciążeń wg ASCE 7, co jest częstym wymogiem w sytuacjach obliczeniowych w inżynierii budowlanej. Odpowiada na często zadawane pytanie o brak przypadków obciążeń sejsmicznych w wygenerowanych kombinacjach obciążeń i opisuje, w jaki sposób można dodać te przypadki obciążeń przy użyciu rozwiązań software'owych Dlubal. Uwzględnienie obciążeń sejsmicznych jest kluczowe dla zapewnienia bezpieczeństwa i zgodności z normami projektowymi w rejonach narażonych na aktywność sejsmiczną. Rysunek dostarcza wizualnych wskazówek lub odniesień związanych z funkcjami oprogramowania Dlubal do generowania kombinacji obciążeń sejsmicznych, oferując inżynierom niezbędne narzędzia do efektywnego włączenia tych kluczowych czynników do ich procesów projektowych.
  • Obciążenie sejsmiczne
  • ASCE 7
  • Kombinacja obciążeń
  • Projektowanie konstrukcji
  • Inżynieria budowlana
Wykorzystano w
  • ASCE 7 Kombinacje obciążeń sejsmicznych
Udostępnij