FAQ 005316 | Podczas korzystania z funkcji wyszukiwania w bibliotece przekrojów wyświetlanych jest wiele podobnych serii przekrojów. Jak mogę ograniczyć wyniki wyszukiwania...
FAQ 005316 | Podczas korzystania z funkcji wyszukiwania w bibliotece przekrojów wyświetlanych jest wiele podobnych serii przekrojów. Jak mogę ograniczyć wyniki wyszukiwania...
2024-05-30
034323
  • RFEM 6
  • RSTAB 9
  • RSECTION 1

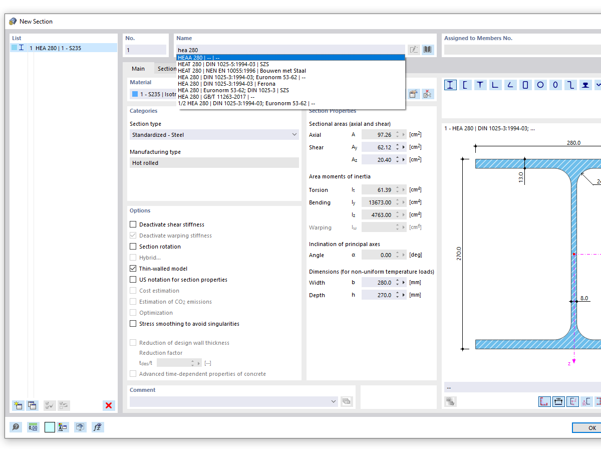
Wyszukiwanie przekroju z wpisem HEA (wyszukiwanie ogólne)

FAQ 005316 | Podczas korzystania z funkcji wyszukiwania w bibliotece przekrojów wyświetlanych jest wiele podobnych serii przekrojów. Jak mogę ograniczyć wyniki wyszukiwania...

Wykorzystano w
  • Wyszukiwanie dokÅ‚adnego przekroju
Udostępnij