1030x
005316
2022-09-26

Wyszukiwanie dokładnego przekroju

Gdy korzystam z funkcji wyszukiwania w bazie danych przekrojów, wyświetlane są wszystkie podobne serie przekrojów. Jak mogę ograniczyć wyniki wyszukiwania do dokładnego opisu przekroju?


Odpowiedź:

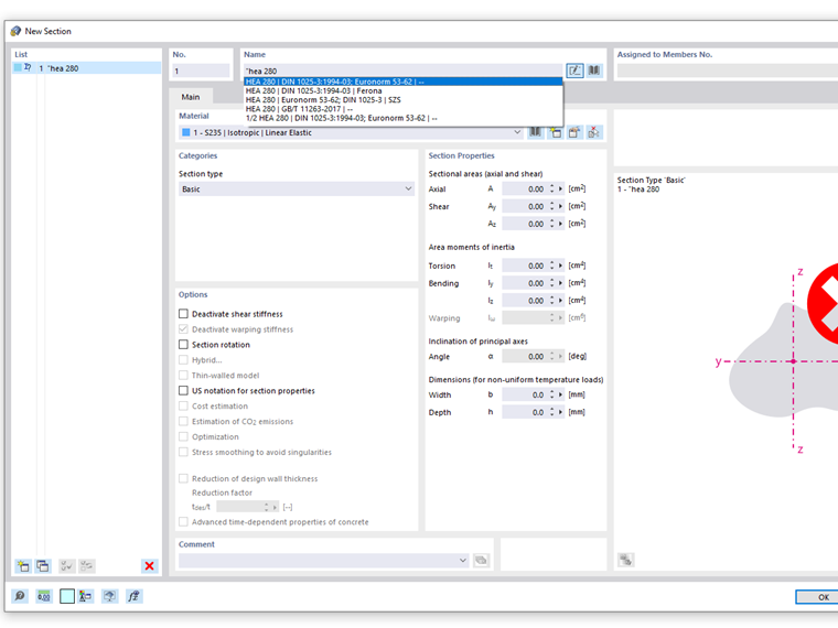
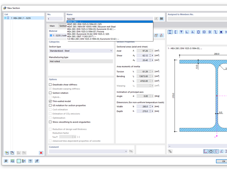
Podczas wprowadzania opisu przekroju w polu Nazwa w oknie dialogowym 'Nowy przekrój' proponowane są wszystkie serie przekrojów zawierające wyszukiwane hasło. So werden z.B. bei der Eingabe HEA auch Querschnitte der Reihen HEAA oder HEAT mit vorgeschlagen.

Wenn Sie sicherstellen wollen, dass die Suche ausschließlich exakte Treffer liefert, so geben Sie zu Beginn Ihres Suchbegriffs Anführungsstriche ein. Der Suchbegriff für ein HEA-Profil lautet dann: "HEA



;