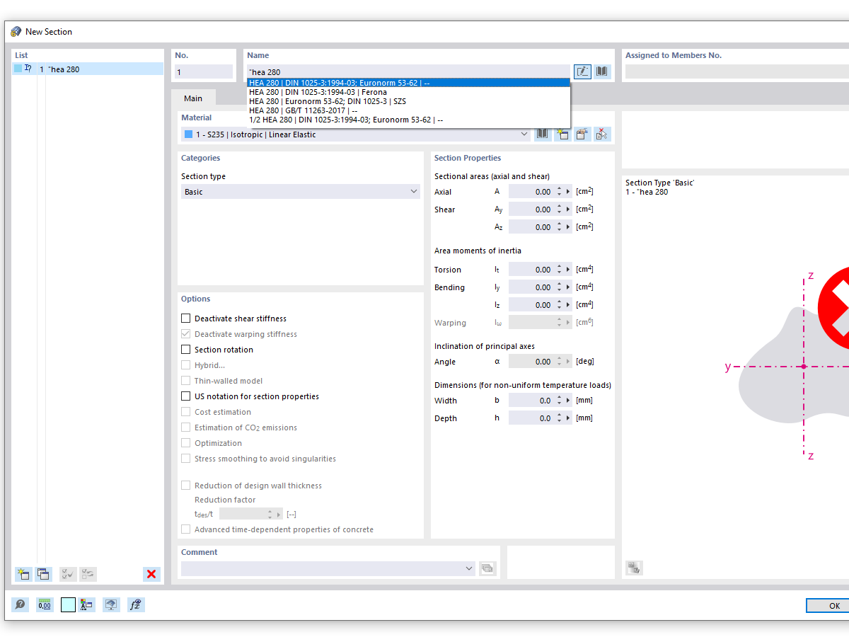
FAQ 005316 | Podczas korzystania z funkcji wyszukiwania w bibliotece przekrojów wyświetlanych jest wiele podobnych serii przekrojów. Jak mogę ograniczyć wyniki wyszukiwania...
FAQ 005316 | Podczas korzystania z funkcji wyszukiwania w bibliotece przekrojów wyświetlanych jest wiele podobnych serii przekrojów. Jak mogę ograniczyć wyniki wyszukiwania...
2024-05-30
034324
  • RFEM 6
  • RSTAB 9
  • RSECTION 1

Wyszukiwanie przekroju z wpisem "HEA (dokładne wyszukiwanie)

FAQ 005316 | Podczas korzystania z funkcji wyszukiwania w bibliotece przekrojów wyświetlanych jest wiele podobnych serii przekrojów. Jak mogę ograniczyć wyniki wyszukiwania...

Wykorzystano w
  • Wyszukiwanie dokÅ‚adnego przekroju
Udostępnij