FAQ 005319 | Jak uwzględnić współczynnik nadmiarowości ρ w kombinacjach obciążeń według ASCE 7?
FAQ 005319 | Jak uwzględnić współczynnik nadmiarowości ρ w kombinacjach obciążeń według ASCE 7?
2022-09-26
034342
  • RFEM 6
  • Projektowanie konstrukcji stalowych dla RFEM 6
  • Konstrukcje stalowe
    • Budynki
    • Analiza statyczno-wytrzymałościowa
    • Analiza dynamiczna i sejsmiczna
    • ANSI/AISC 360
    • ASCE 7

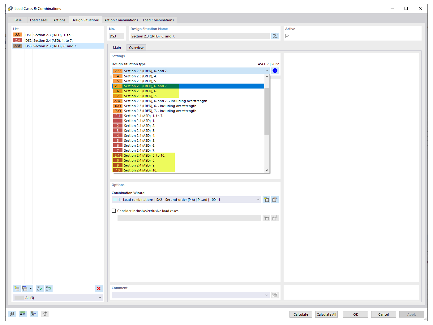
Sejsmiczne sytuacje obliczeniowe

FAQ 005319 | Jak uwzględnić współczynnik nadmiarowości ρ w kombinacjach obciążeń według ASCE 7?

  • Współczynnik nadmiarowości
  • ASCE 7
  • Kombinacja obciążeń
  • Przypadek obciążenia sejsmicznego
  • Trzęsienie ziemi
Wykorzystano w
  • Współczynniki redundancji
Udostępnij