FAQ 005321 | Jak nałożyć obciążenia na pręty, które są niekoplanarne w RFEM 6?
FAQ 005321 | Jak nałożyć obciążenia na pręty, które są niekoplanarne w RFEM 6?
2022-10-11
034786
  • RF-STEEL AISC 5
  • RSTAB 8
  • RFEM 5
    • Konstrukcje stalowe
    • Kratowe konstrukcje wsporcze
    • Elektrownie
    • Przenośniki taśmowe
    • Konstrukcje schodów
    • Konstrukcje tymczasowe
    • Rusztowania i konstrukcje stelażowe
    • Symulacja przepływu wiatru i generowanie obciążenia wiatrem

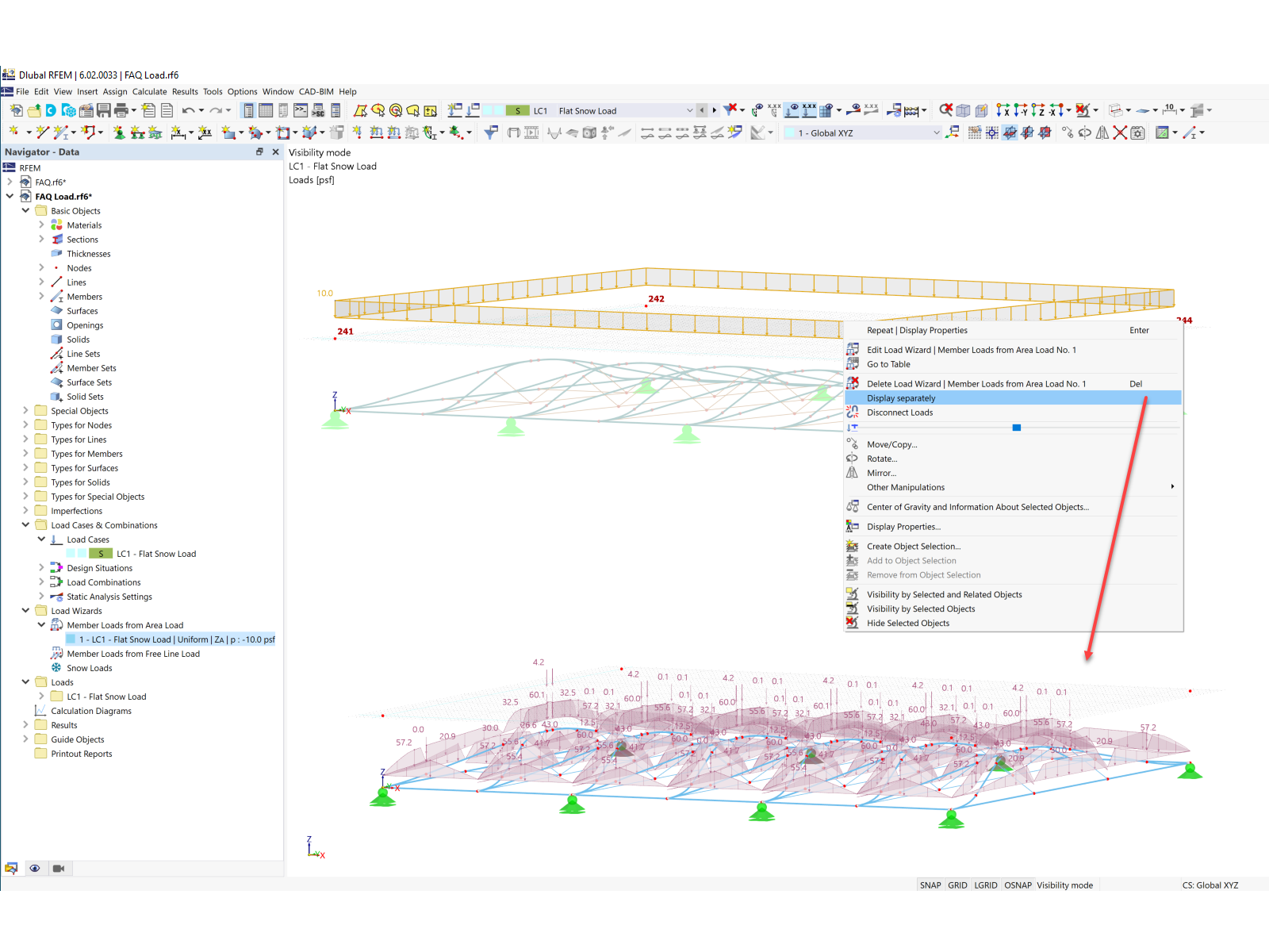
Osobne wyświetlanie obciążeń

FAQ 005321 | Jak nałożyć obciążenia na pręty, które są niekoplanarne w RFEM 6?

  • Wygenerowane obciążenie
  • Wiatr
  • Obciążenie wiatrem
  • Obciążenie powierzchniowe
  • Niekoplanarne
  • Obciążenie śniegiem
Wykorzystano w
  • Obciążenie konstrukcji niewspółpłaszczyznowych
Udostępnij