1142x
005321
2021-10-11

Obciążenie konstrukcji niewspółpłaszczyznowych

Jak przyłożyć obciążenie do prętów, które nie są współpłaszczyznowe w programie RFEM 6?


Odpowiedź:
  1. Zdefiniuj płaszczyznę, która zostanie użyta do przyłożenia obciążenia. You can do so by creating 4 corner nodes around your structure (Image 01).
  1. Go to InsertLoad WizardsMember Loads from Area Loads. Specify the direction and magnitude in the Main tab (Image 02).
  1. Select the Geometry tab and select the corner nodes that were previously created. (Image 03).
  1. Select the Tolerances tab and enter a distance that will capture the entire width/height of the structure (Image 04). Click OK to exit.
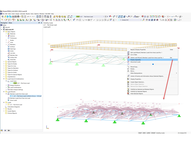
  1. Right click on the area load and select Display separately. The area load is now displayed as member loads (Image 05).

Autor

Firma Cisca jest odpowiedzialna za szkolenia klientów, wsparcie techniczne i ciągły rozwój programów na rynek północnoamerykański.



;