KB 001767 | AISC 341-16 Wymiarowanie prętów zginających w RFEM 6
KB 001767 | AISC 341-16 Wymiarowanie prętów zginających w RFEM 6
KB 001767 | AISC 341-16 Wymiarowanie prętów zginających w RFEM 6
KB 001767 | AISC 341-16 Wymiarowanie prętów zginających w RFEM 6
KB 001767 | AISC 341-16 Wymiarowanie prętów zginających w RFEM 6
KB 001767 | AISC 341-16 Wymiarowanie prętów zginających w RFEM 6
KB 001767 | Projektowanie elementów ramy momentowej wg AISC 341-16 w RFEM 6
  • 3D Viewer
  • 3D Viewer | Babylon
  • Wirtualna rzeczywistość
KB 001767 | AISC 341-16 Wymiarowanie prętów zginających w RFEM 6
KB 001767 | AISC 341-16 Wymiarowanie prętów zginających w RFEM 6
KB 001767 | AISC 341-16 Wymiarowanie prętów zginających w RFEM 6
KB 001767 | AISC 341-16 Wymiarowanie prętów zginających w RFEM 6
KB 001767 | AISC 341-16 Wymiarowanie prętów zginających w RFEM 6
KB 001767 | AISC 341-16 Wymiarowanie prętów zginających w RFEM 6
KB 001767 | Projektowanie elementów ramy momentowej wg AISC 341-16 w RFEM 6
2024-05-30
034944
  • RFEM 6
  • Projektowanie konstrukcji stalowych dla RFEM 6
  • Konstrukcje stalowe
    • Budynki
    • Analiza statyczno-wytrzymałościowa
    • Analiza dynamiczna i sejsmiczna
    • ANSI/AISC 360
    • ASCE 7

Wymagania dotyczące ciągliwości pasa

KB 001767 | AISC 341-16 Wymiarowanie prętów zginających w RFEM 6

Wykorzystano w
  • AISC 341-16 Wymiarowanie prętów zginających w RFEM 6
Udostępnij
2024-05-30
034945
  • RFEM 6
  • Projektowanie konstrukcji stalowych dla RFEM 6
  • Konstrukcje stalowe
    • Budynki
    • Analiza statyczno-wytrzymałościowa
    • Analiza dynamiczna i sejsmiczna
    • ANSI/AISC 360
    • ASCE 7
Wymaganie dotyczące ciągliwości środnika
KB 001767 | AISC 341-16 Wymiarowanie prętów zginających w RFEM 6

Wykorzystano w
  • AISC 341-16 Wymiarowanie prętów zginających w RFEM 6
Udostępnij
2024-05-30
034946
  • RFEM 6
  • Projektowanie konstrukcji stalowych dla RFEM 6
  • Konstrukcje stalowe
    • Budynki
    • Analiza statyczno-wytrzymałościowa
    • Analiza dynamiczna i sejsmiczna
    • ANSI/AISC 360
    • ASCE 7
Stężenie według prętów
KB 001767 | AISC 341-16 Wymiarowanie prętów zginających w RFEM 6

Wykorzystano w
  • AISC 341-16 Wymiarowanie prętów zginających w RFEM 6
Udostępnij
2024-05-30
034947
  • RFEM 6
  • Projektowanie konstrukcji stalowych dla RFEM 6
  • Konstrukcje stalowe
    • Budynki
    • Analiza statyczno-wytrzymałościowa
    • Analiza dynamiczna i sejsmiczna
    • ANSI/AISC 360
    • ASCE 7
Maksymalny rozstaw belek stabilizujących
KB 001767 | AISC 341-16 Wymiarowanie prętów zginających w RFEM 6

Wykorzystano w
  • AISC 341-16 Wymiarowanie prętów zginających w RFEM 6
Udostępnij
2024-05-30
034948
  • RFEM 6
  • Projektowanie konstrukcji stalowych dla RFEM 6
  • Konstrukcje stalowe
    • Budynki
    • Analiza statyczno-wytrzymałościowa
    • Analiza dynamiczna i sejsmiczna
    • ANSI/AISC 360
    • ASCE 7
Wymagana wytrzymałość słupa
KB 001767 | AISC 341-16 Wymiarowanie prętów zginających w RFEM 6

Wykorzystano w
  • AISC 341-16 Wymiarowanie prętów zginających w RFEM 6
Udostępnij
2024-05-30
034949
  • RFEM 6
  • Projektowanie konstrukcji stalowych dla RFEM 6
  • Konstrukcje stalowe
    • Budynki
    • Analiza statyczno-wytrzymałościowa
    • Analiza dynamiczna i sejsmiczna
    • ANSI/AISC 360
    • ASCE 7
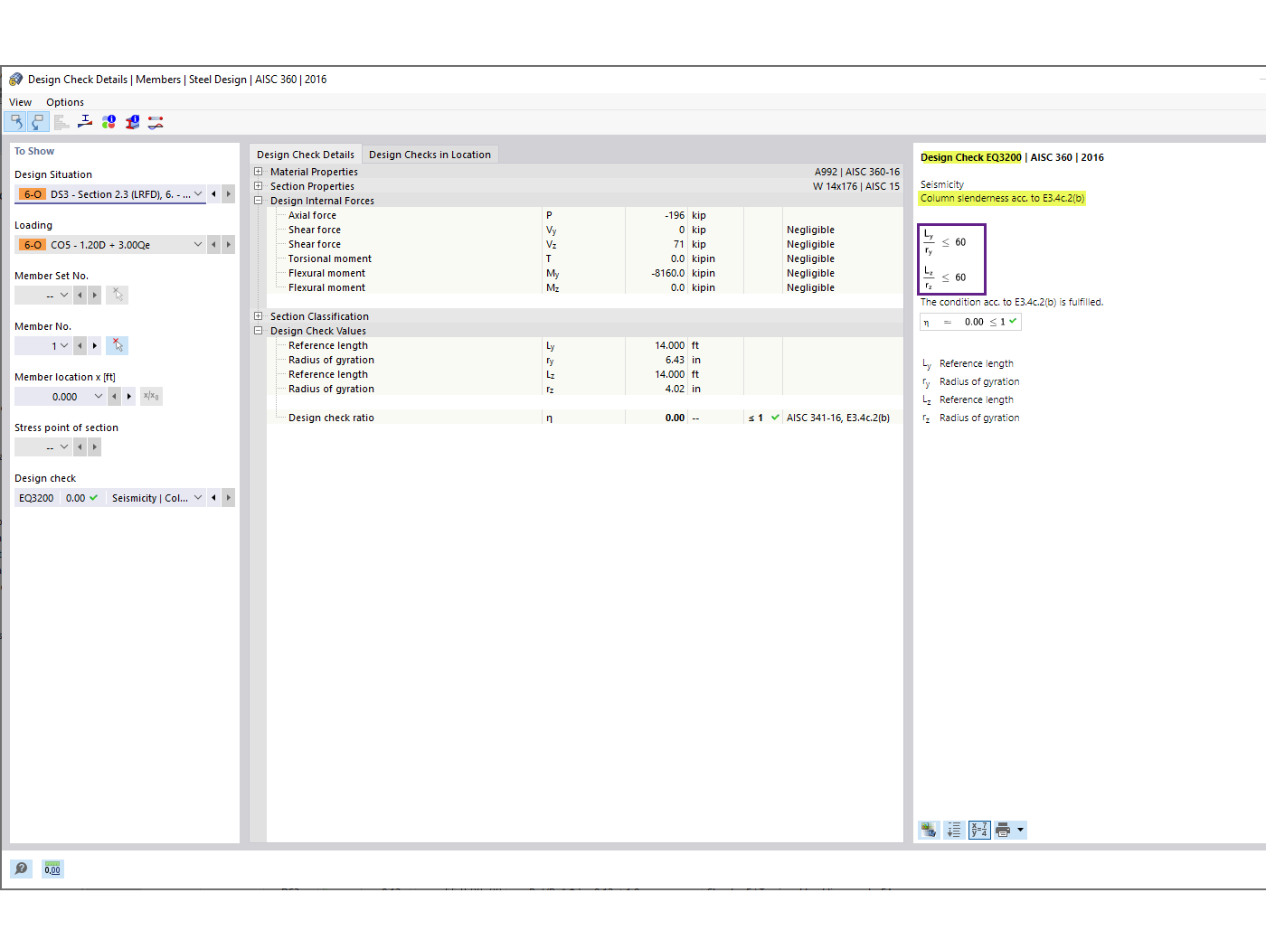
Współczynnik smukłości słupa
KB 001767 | AISC 341-16 Wymiarowanie prętów zginających w RFEM 6

Wykorzystano w
  • AISC 341-16 Wymiarowanie prętów zginających w RFEM 6
Udostępnij
2022-10-20
034951
  • RFEM 6
  • Projektowanie konstrukcji stalowych dla RFEM 6
  • Konstrukcje stalowe
    • Budynki
    • Analiza statyczno-wytrzymałościowa
    • Analiza dynamiczna i sejsmiczna
    • ANSI/AISC 360
    • ASCE 7
KB 1767 Wymiarowanie prętów ramy stalowej
KB 001767 | Projektowanie elementów ramy momentowej wg AISC 341-16 w RFEM 6

  • Projektowanie sejsmiczne
  • AISC 341-16
  • Konstrukcja stalowa
  • Projektowanie konstrukcji stalowych
  • Sejsmiczne
  • Współczynnik nadwyżki wytrzymałości
  • Usztywnienie zapewniające stateczność
  • Rama momentowa
Wykorzystano w
  • AISC 341-16 Wymiarowanie prętów zginających w RFEM 6
Model 3D
Więcej o modelu 3D
  • KB 1767 Wymiarowanie pręta ramy stalowej
Specyfikacje
Liczba węzłów 7
Liczba linii 3
Liczba prętów 3
Liczba powierzchni 0
Ilość brył 0
Ilość przypadków obciążenia 2
Ilość KO 5
Liczba kombinacji wyników 0
Ciężar całkowity 3,276 t
Wymiary (metryczne) 9,144 x 4,267 x 0,000 m
Wymiary (imperialne) 30 x 14 x 0 feet
Udostępnij