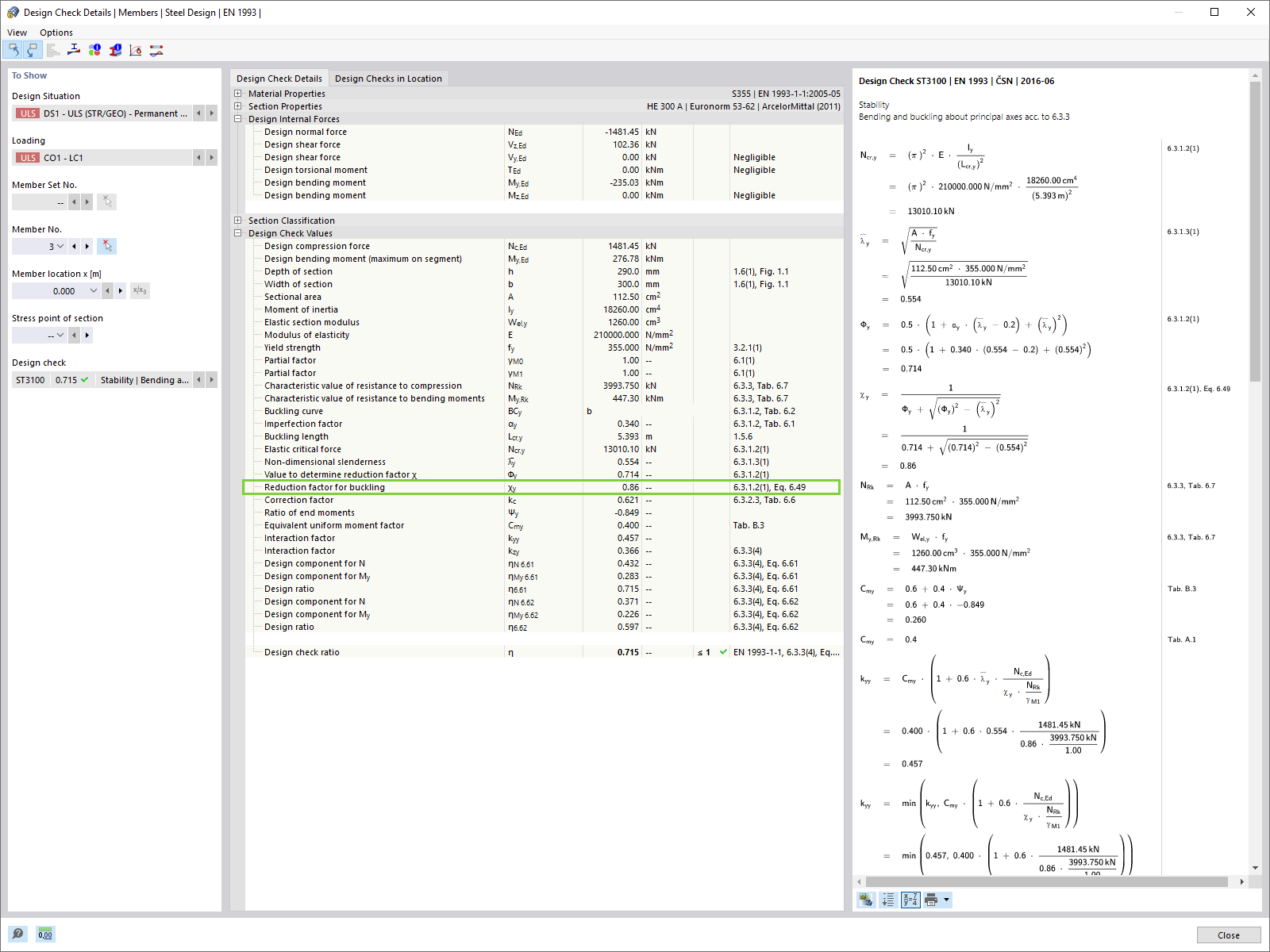
Szczegóły warunku projektowego: Współczynnik redukcji dla wyboczenia χ1
Szczegóły warunku projektowego: Współczynnik redukcji dla wyboczenia χ1
2022-10-21
034973
  • RFEM 6

Szczegóły warunku projektowego: Współczynnik redukcyjny dla wyboczenia χ1

Szczegóły warunku projektowego: Współczynnik redukcji dla wyboczenia χ1

  • Szczegóły warunku projektowego
  • Współczynnik redukcji wyboczenia
Wykorzystano w
  • Metody analizy stateczności zgodnie z EC3 w RFEM 6
Udostępnij