FAQ 005378 | Czy program RFEM sprawdza granice stosowalności tabeli AISI B4.1-1?
FAQ 005378 | Czy program RFEM sprawdza granice stosowalności tabeli AISI B4.1-1?
2024-05-30
040256
  • Projektowanie konstrukcji stalowych dla RFEM 6
  • RFEM 6
  • Konstrukcje stalowe
    • Analiza statyczno-wytrzymałościowa
    • Profile formowane na zimno
    • ANSI/AISC 360

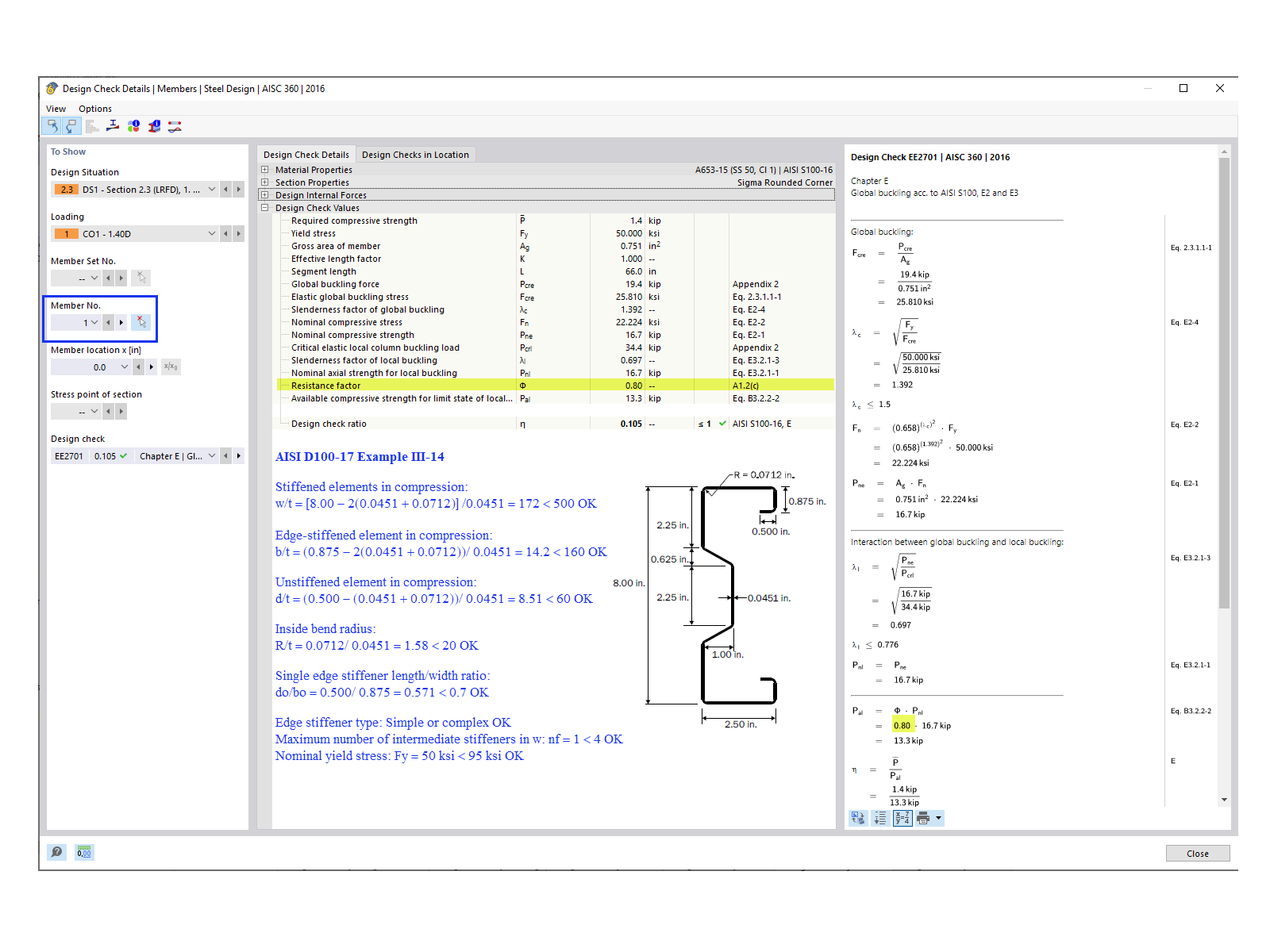
Kontrola obliczeń dla pręta nr 1

FAQ 005378 | Czy program RFEM sprawdza granice stosowalności tabeli AISI B4.1-1?

Wykorzystano w
  • AISI Tabela B4.1-1 Ograniczenia zastosowania
Udostępnij