1579x
005378
2023-04-25

AISI Tabela B4.1-1 Ograniczenia zastosowania

Czy program RFEM sprawdza granice zastosowania tabeli AISI B4.1-1?


Odpowiedź:

Współczynnik bezpieczeństwa Ω i współczynnik rezystancji zastosowane w rozdziałach od E do H są odpowiednie tylko dla przekrojów, które spełniają ograniczenia w Tablicy B4.1-1. Dla wszystkich pozostałych przekrojów, które przekraczają którąkolwiek z wartości granicznych, stosowane są wyższe współczynniki bezpieczeństwa Ω lub niższe współczynniki rezystancji Φ, zgodnie z sekcją A1.2(C). W programie RFEM to ograniczenie jest zaznaczone domyślnie. Użytkownik ma możliwość dezaktywacji tego pola w "Konfiguracji wytrzymałości".

Shapes that can be checked in RFEM include C, Z, L, I (double back-to-back C), hat, rectangular, and round HSS. In the example shown in Image 02, the 8ZS2.75 x 105 section meets the applicability limits.

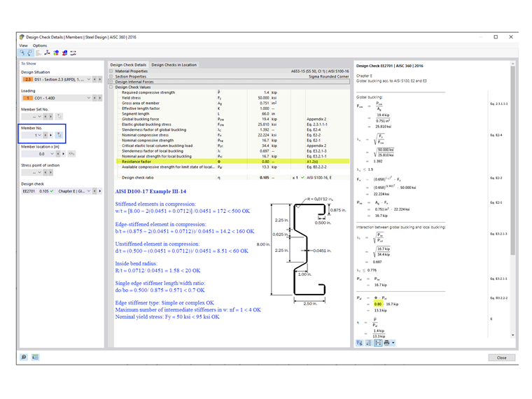
For general/complex sections, such as the sigma section used in Example III-14 of AISI D100-17 (shown in Image 03), the more conservative factors are automatically applied. As a result, Φc = 0.80 is used in the RFEM design checks. However, the manual calculation shows that the sigma section actually meets the applicability limits and Φc = 0.85 can be used instead.


Autor

Firma Cisca jest odpowiedzialna za szkolenia klientów, wsparcie techniczne i ciągły rozwój programów na rynek północnoamerykański.



;