FAQ 005387 | Mam model 3D i próbuję podzielić go na ściany i powierzchnie za pomocą modelu budynku i obliczyć je osobno. Mój system to my
FAQ 005387 | Mam model 3D i próbuję podzielić go na ściany i powierzchnie za pomocą modelu budynku i obliczyć je osobno. Mój system to my
2024-05-30
041400
  • Model budynku RFEM 6
  • RFEM 6
  • Budynki
    • Analiza statyczno-wytrzymałościowa
    • Analiza metodą elementów skończonych
    • Modelowanie informacji o budynku (BIM)

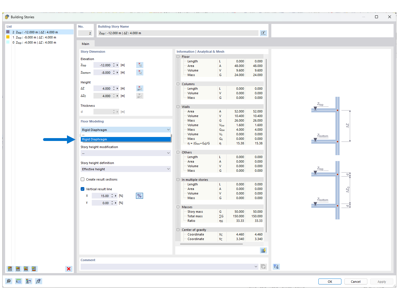
FAQ 005387 | Rysunek 01 - Sztywna płaszczyzna

FAQ 005387 | Mam model 3D i próbuję podzielić go na ściany i powierzchnie za pomocą modelu budynku i obliczyć je osobno. Mój system to my

Wykorzystano w
  • Utrata stateczności przy użyciu Modelu budynku ze "Sztywną przeponą"
Udostępnij