2011x
005387
2023-09-14

Utrata stateczności przy użyciu Modelu budynku ze "Sztywną przeponą"

Mam model 3D i próbuję go podzielić w Modelu budynku na 'Ściany' oraz 'Powierzchnie' i obliczyć je osobno. Jednak mój układ staje się niestateczny. Jaka może być tego przyczyna?


Odpowiedź:

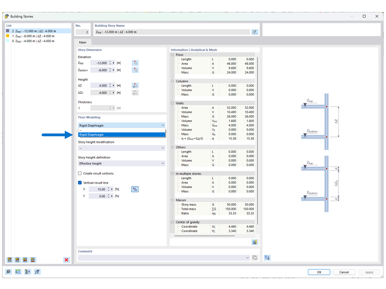
Model budynku i funkcja modelowania kondygnacji za pomocą 'Sztywnych przepon' nie jest przeznaczona dla wszystkich typów budynków.

Funkcja ta została opracowana głównie dla budynków 3D z 5-10 kondygnacjami (lub więcej) o regularnym lub identycznym rzucie. Oznacza to, że funkcję 'Sztywna przepona' powinno się przypisywać jedynie do stropów, pod którymi i nad którymi ściany i słupy są zlokalizowane w tych samych miejscach. W innym przypadku może dochodzić do niestabilności.

Jeśli model został poprawnie wprowadzony zgodnie z tą konwencją, po obliczeniu w 'Analizie statycznej' w nawigatorze wyników pojawią się trzy opcje wyświetlania wyników:

  • Całość
  • Tylko stropy
  • Kombinacja

Wyświetlanie wyników przy wyborze 'Całość' jest ukierunkowane na prezentację wyników na całości pionowych elementów konstrukcyjnych (np. ścian, ścian usztywniających, słupów, itd.). Zobacz obraz 02. Przy wyborze 'Tylko stropy' wyniki są prezentowane dla izolowanego obliczenia stropów jako modelu 2D. Opcja 'Kombinacja' to odpowiednio połączenie obu wcześniej wymienionych rodzajów wyników.

Dla mniejszych modeli 3D oraz budynków z różnorodnymi rzutami, nadal lepiej jest pracować z tradycyjnym modelowaniem jako model 3D. Jeśli pracujesz nad modelami, które mają częściowo regularne rzuty, możesz alternatywnie przypisać opcję "Sztywna przepona" tylko do poszczególnych płyt stropowych. Geometria rzutu kondygnacji nad i pod stropem powinna wtedy znów być identyczna.

Podstawowe wyodrębnienie stropu 2D z dowolnego modelu 3D z użyciem technologii zaimplementowanej w tej funkcji dodatku nie jest możliwe.


Autor

Pan Kieloch zapewnia wsparcie techniczne naszym klientom i jest odpowiedzialny za rozwój w obszarze konstrukcji żelbetowych.



;