FAQ 005388 | Jak aktywować obliczenia z użyciem betonu zbrojonego włóknami stalowymi w module wymiarowania betonu dodatkowego w programie RFEM 6?
FAQ 005388 | Jak aktywować obliczenia z użyciem betonu zbrojonego włóknami stalowymi w module wymiarowania betonu dodatkowego w programie RFEM 6?
2024-05-30
041405
  • RFEM 6
  • Projektowanie konstrukcji betonowych RFEM 6
  • RSTAB 9
    • Projektowanie konstrukcji betonowych RSTAB 9
    • Konstrukcje betonowe
    • Eurocode 2

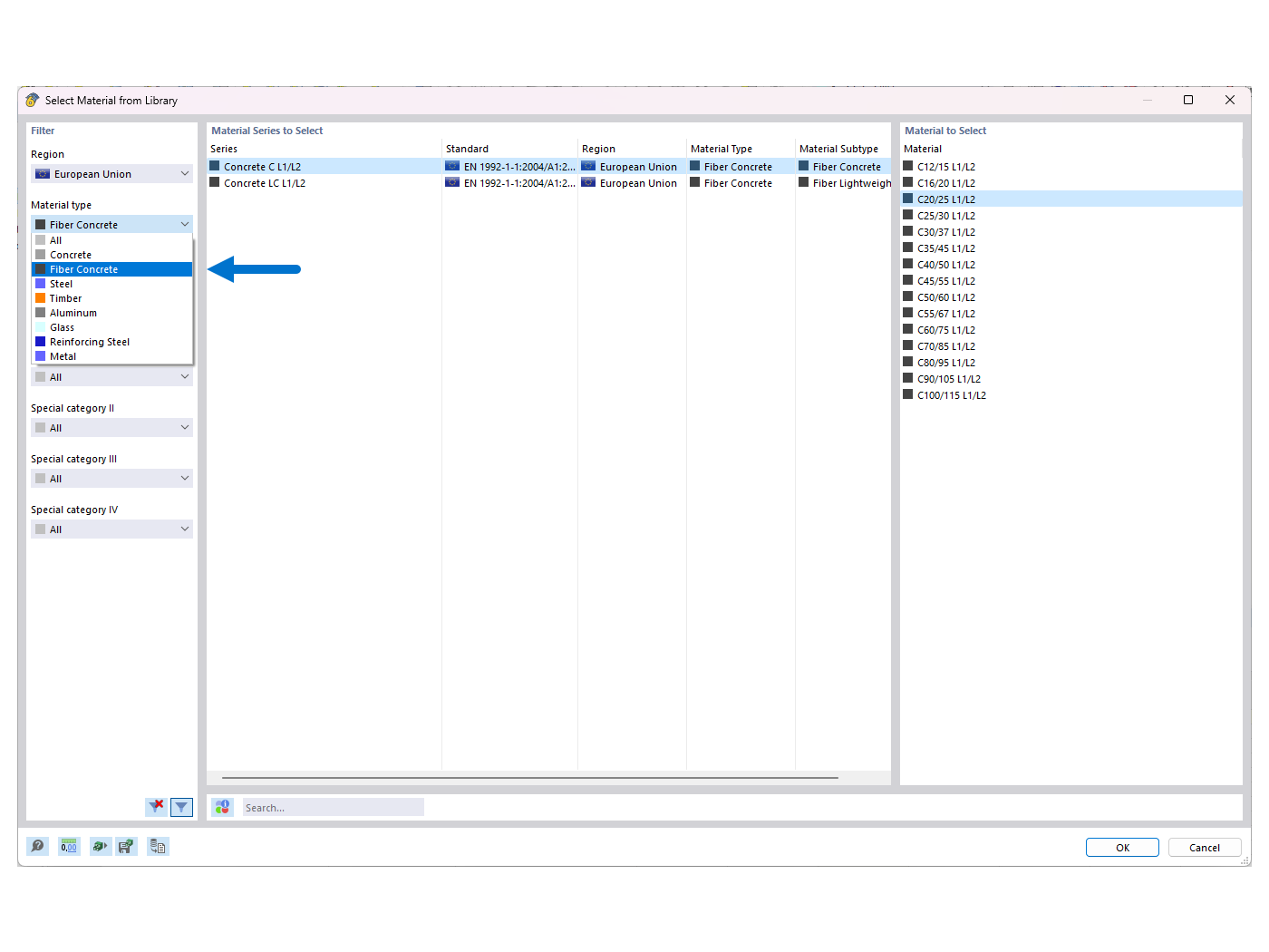
FAQ 005388 | Wybierz z biblioteki materiał 'beton włóknisty'

FAQ 005388 | Jak aktywować obliczenia z użyciem betonu zbrojonego włóknami stalowymi w module wymiarowania betonu dodatkowego w programie RFEM 6?

Wykorzystano w
  • Aktywacja projektowania betonu zbrojonego włóknami stalowymi w rozszerzeniu "Projektowanie konstrukcji betonowych"
Udostępnij