1315x
005388
2023-06-07

Aktywacja projektowania betonu zbrojonego włóknami stalowymi w rozszerzeniu "Projektowanie konstrukcji betonowych"

Jak mogę aktywować funkcję beton zbrojony włóknami stalowymi w rozszerzeniu "Projektowanie konstrukcji betonowych" w RFEM 6?


Odpowiedź:

W RFEM 6 i dodatku "Projektowanie konstrukcji betonowych" można przeprowadzić obliczenia betonu zbrojonego włóknami stalowymi zgodnie z normą DIN EN 1992-1-1 w połączeniu z wytycznymi DAfStB "Beton wzmocniony włóknami".

Aby aktywować obliczenia powierzchni lub pręta z wykorzystaniem betonu z włóknami stalowymi, wystarczy przypisać powierzchni lub prętowi materiał odpowiedniego typu.

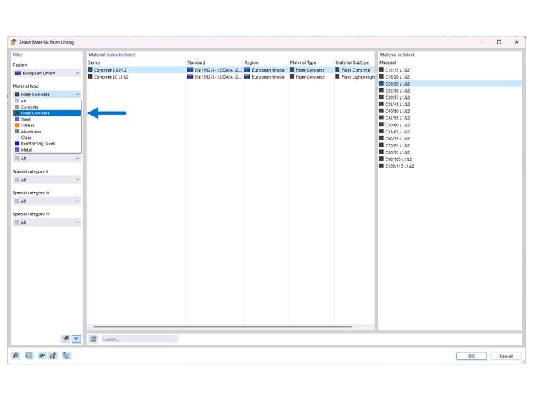
W tym celu utwórz nowy materiał typu 'Beton wzmocniony włóknami'.

Betony i betony lekkie oznaczone są dodatkiem 'L1/L2', co odpowiada klasom wykonania 1 i 2.

Klasy wykonania L1 oraz L2 są domyślnie ustawione na wartości 1,20 oraz 0,90 (zobacz obraz 02).

Aby móc dostosować te klasy wykonania, w zakładce 'Podstawowe' materiału pod 'Opcjami' można aktywować 'Materiał niestandardowy'.

Pozwala to na uzyskanie dostępu do pól wprowadzania dla L1 i L2, co umożliwia użytkownikowi dostosowanie klas wykonania.

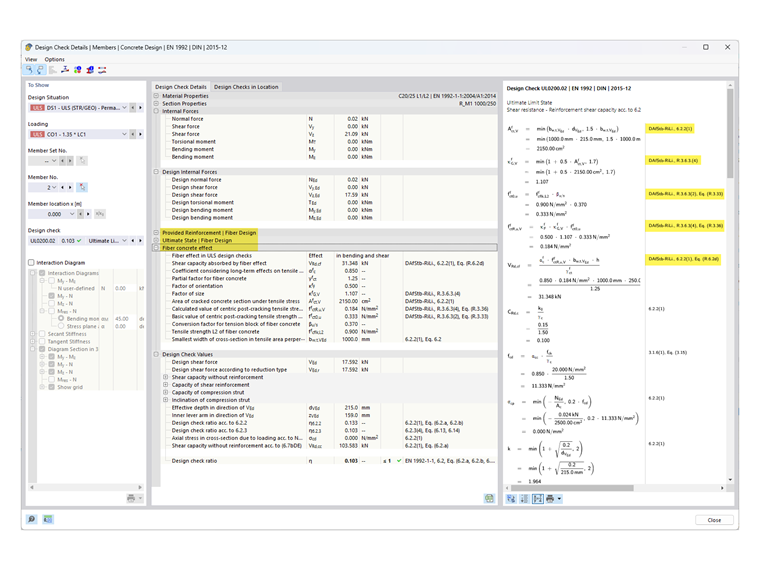
Jeżeli obliczenia zostaną przeprowadzone z materiałem typu 'Beton wzmocniony włóknami' w rozszerzeniu 'Projektowanie konstrukcji betonowych', kontrole obliczeń, które są modyfikowane lub uzupełniane w wytycznych DAfStB dla obliczeń 'Betonu wzmocnionego włóknami', zostaną dostosowane. Zmiany te można zobaczyć w 'Szczegółach obliczeń' z odniesieniem do wytycznych DAfStB.

Uwaga

Dla tego rodzaju obliczeń wymagane jest, aby przewidziano "normalne zbrojenie" (zbrojenie prętowe w przypadku pręta, zbrojenie powierzchniowe w przypadku powierzchni), ponieważ w przeciwnym razie powierzchnie nie mogą być obliczone. Oznacza to, że jedynie elementy już zbrojone mogą być dodatkowo wyposażone w włókna stalowe.

Jeśli płyta ma być obliczana wyłącznie z betonu wzmocnionego włóknami (bez wstawki z prętów), można to zrobić przy użyciu modelu materiałowego 'Uszkodzenie 2D/3D'.


Autor

Pan Kieloch zapewnia wsparcie techniczne naszym klientom i jest odpowiedzialny za rozwój w obszarze konstrukcji żelbetowych.



;