KB 001861 | Wymiarowanie blachownic zgodnie z AISC 360-16
KB 001861 | Wymiarowanie blachownic zgodnie z AISC 360-16
2024-05-30
045428
  • RFEM 6
  • Projektowanie konstrukcji stalowych dla RFEM 6
  • Konstrukcje stalowe
    • Mosty
    • Analiza statyczno-wytrzymałościowa
    • ANSI/AISC 360

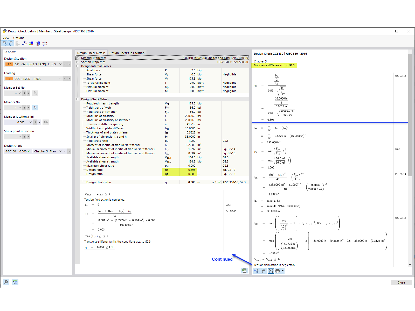
Warunek projektowy usztywnienia poprzecznego

KB 001861 | Wymiarowanie blachownic zgodnie z AISC 360-16

Wykorzystano w
  • Wymiarowanie blachownic zgodnie z AISC 360-16 w RFEM 6
Udostępnij