3100x
001861
2023-11-14

Wymiarowanie blachownic zgodnie z AISC 360-16 w RFEM 6

Blachownica to ekonomiczny wybór w przypadku konstrukcji o dużych rozpiętościach. Blachownica o przekroju dwuteowym ma zazwyczaj głęboki środnik, aby zmaksymalizować jego nośność na ścinanie i rozstaw pasów, oraz cienki środnik, aby zminimalizować ciężar własny. Ze względu na duży stosunek wysokości do grubości (h/tw ) może być konieczne zastosowanie usztywnień poprzecznych w celu usztywnienia smukłości środnika.

W programie RFEM 6, opcja Usztywnienia poprzeczne pręta może być wykorzystana do dodania wymaganych usztywnień wzdłuż długości pręta. Zwiększoną wytrzymałość elementu usztywniającego na ścinanie można uwzględnić w rozszerzeniu Projektowanie konstrukcji stalowych.

AISC Rozdział G2 "Pręty dwuteowe i ceowniki" [1] jest podzielony na trzy sekcje:

  • G2.1 Wytrzymałość na ścinanie środników bez oddziaływania pola rozciąganego
  • G2.2 Wytrzymałość na ścinanie wewnętrznych paneli usztywniających z a/h ≤ 3 z uwzględnieniem oddziaływania pola rozciąganego
  • G2.3 Usztywnienia poprzeczne

Co to jest oddziaływanie pola rozciąganego?

Oddziaływanie pola rozciąganego to zjawisko zaprojektowane tak, aby środnik blachownicy miał znaczną wytrzymałość na wyboczenie słupka. W stanie postbocznym, środnik może wytrzymać przyłożone obciążenie rozciągane.

Oddziaływanie rozciągane może być uwzględnione dla paneli wewnętrznych tylko wtedy, gdy a/h nie przekracza 3,0 (przekrój AISC G2.2), gdzie a jest odległością w świetle między usztywnieniami, a h jest odległością w świetle między pasami.

Przykład

Przykłady G.8A i G.8B z AISC 2016 Design Examples [2] to porównanie wytrzymałości na ścinanie uzyskanej z modelu RFEM. Dźwigar ma 56 m długości, 1,0 m głębokości, grubość 1,5 cala x szerokie pasy 16 m oraz grubość środnika 5/16 cala. Pas ściskany jest usztywniony w sposób ciągły, co sugeruje, że kontrola zwichrzenia (LTB) może zostać wyłączona w programie.

Dźwigar złożony można utworzyć przy użyciu typu konstrukcji Przekroju „Parametryczne – cienkościenne” oraz typu wykonania „Spawany”.

1) Sprawdź, czy usztywnienia poprzeczne są wymagane zgodnie z AISC, sekcja G2.3

Usztywnienia poprzeczne nie są wymagane, jeżeli spełniony jest jeden z poniższych warunków.

  • h/tw jest mniejsze niż 2,46 √(E/Fy )

33,0 in/0,3125 in = 105,6 to więcej niż 2,46*√(29 000 ksi/36 ksi) = 69,82

  • Wymagana wytrzymałość na ścinanie jest mniejsza niż wytrzymałość dostępna. Jak pokazano w warunku projektowym GG6100, wymagana wytrzymałość na ścinanie (175,8 kN) jest większa niż dostępna wytrzymałość na ścinanie (149,4 kN).
  • Ponieważ nie jest spełniony żaden z powyższych warunków, wymagane są usztywnienia poprzeczne.

2) Wyznacz rozstaw usztywnień

Tabele 3-16a, 3-16b i 3-16c w AISC Steel Construction Manual [3] są pomocne w określaniu wymaganego rozstawu usztywnień na podstawie stosunku h/tw i wymaganego naprężenia. Alternatywnie, do określenia odległości można zastosować metodę iteracyjną (prób i błędów).

W tym przykładzie jako panel czołowy zastosowano rozstaw 42. Wymaganą wytrzymałość na ścinanie w tym miejscu można łatwo określić za pomocą narzędzia "Wykres wyników dla wybranego pręta". Na końcu pierwszego panelu Vz = 153,8 kN przekracza dostępną wytrzymałość = 149,4 kN. Dlatego dodano również drugi panel o rozstawie 90. Trzeci panel nie jest wymagany, ponieważ V = 106,8 kN jest mniejsze niż 149,4 kN.

3) Dodać "Usztywnienia poprzeczne pręta" wymienione w programie RFEM w sekcji "Typy dla prętów"

Dostępnych jest kilka typów usztywnień. W tym przykładzie na początku i na końcu pręta została użyta „Blacha końcowa”. „Płaskie” jest używane dla usztywnień pośrednich. Dla każdego usztywnienia określa się położenie, materiał i rozmiar.

Opcja "Uwzględnij usztywnienie" jest dostępna od momentu aktywacji rozszerzenia Projektowanie konstrukcji stalowych. Opcję tę można włączać i wyłączać, aby uwzględnić wpływ poszczególnych usztywnień na obliczenia. W przypadku opcji „Blacha czołowa” usztywnienie może być uznane za „Niesztywne” lub „Sztywne”. "Niesztywne" jest wybierane, gdy oddziaływanie pola rozciąganego nie może być uwzględnione dla panelu końcowego.

Sprężyna deplanacyjna jest obliczana automatycznie. Nie jest on jednak uwzględniany w analizie bez rozszerzenia Skręcanie skrępowane (7 stopni swobody). Usztywnienia poprzeczne nie mają wpływu na sztywność w przypadku obliczeń z 6 stopniami swobody.

4) Wytrzymałość na ścinanie w rozszerzeniu Projektowanie konstrukcji stalowych

Jak stwierdzono w sekcji G2.2, można zastosować większą nominalną wytrzymałość na ścinanie z przekroju G2.1 (bez oddziaływania pola rozciąganego) i przekroju G2.2 (z uwzględnieniem oddziaływania pola rozciąganego). Oba warunki są sprawdzone w rozszerzeniu Projektowanie konstrukcji stalowych w sekcji Kontrola projektu GG6100.

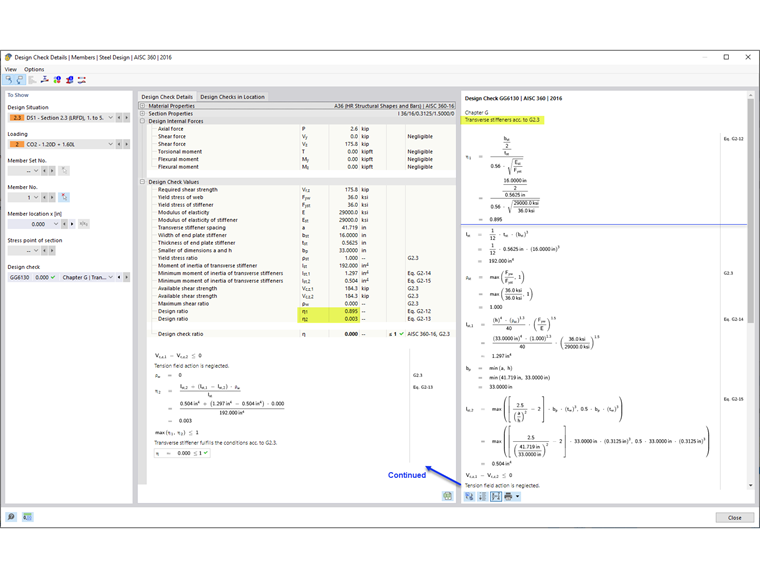
5) Wymagania dla usztywnienia poprzecznego zgodnie z AISC, sekcja G2.3 [1]

Oprócz określenia wytrzymałości pręta na ścinanie, sprawdzenie projektu GG6130 weryfikuje:

  • Stosunek szerokości do grubości usztywnienia (AISC równ. G2-12)
  • Moment bezwładności usztywnienia (AISC równ. G2-13)

Za pomocą opcji "Usztywnienia poprzeczne pręta" w programie RFEM można uwzględnić usztywnione środniki blachownic.


Autor

Firma Cisca jest odpowiedzialna za szkolenia klientów, wsparcie techniczne i ciągły rozwój programów na rynek północnoamerykański.

Odnośniki
Odniesienia


;