FAQ 005564
FAQ 005564
2024-07-01
051295
  • RFEM 6
  • RSTAB 9

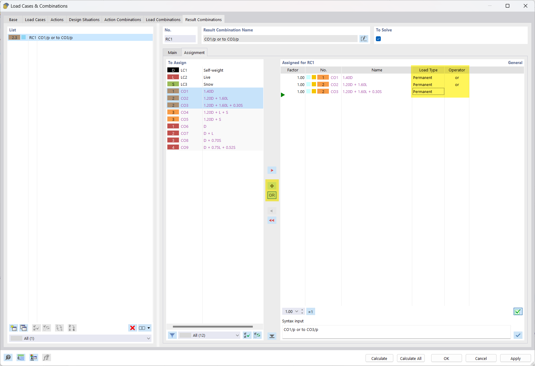
Kombinacja wyników: lub Superpozycja wyników LC z kryterium 'Stałe'

FAQ 005564

Wykorzystano w
  • Kombinacje obciążeń i wyników
Udostępnij