495x
005564
2024-07-01

Kombinacje obciążeń i wyników

Chcę obliczyć swoją konstrukcję według analizy drugiego rzędu i w tym celu utworzyłem kilka przypadków obciążeń, w tym przypadki obciążeń imperfekcyjnych. Czy muszę łączyć przypadki obciążeń w kombinacjach obciążeń czy kombinacjach wyników?


Odpowiedź:

Następująca odpowiedź odnosi się do programów RFEM 6 i RSTAB 9.

Jeśli chcesz użyć analizy drugiego rzędu, musisz zdefiniować kombinacje obciążeń. W przypadku kombinacji obciążenia, obciążenia zawartych przypadków obciążenia są połączone w "jeden wielki przypadek obciążenia" z uwzględnieniem odpowiednich częściowych współczynników bezpieczeństwa, a ten przypadek obciążenia jest następnie obliczany zgodnie z analizą drugiego rzędu.

Natomiast w przypadku kombinacji wyników, zawarte przypadki obciążenia są najpierw obliczane. Następnie wyniki są nałożone z uwzględnieniem częściowych współczynników bezpieczeństwa. Nie jest możliwe ustawienie metody obliczeniowej dla kombinacji wyników. Jest to możliwe tylko dla przypadków obciążeń i kombinacji obciążeń.

Dla przypadków obciążeń i kombinacji obciążeń można określić metodę analizy w ustawieniach analizy statycznej; na przykład, analiza drugiego rzędu (patrz Obraz 01). Jeśli model zawiera pręty typu "Kabel", te elementy są obliczane zgodnie z analizą dużych odkształceń.

Dla przypadków obciążeń i kombinacji obciążeń zawsze otrzymujesz jednoznaczne siły wewnętrzne. Z drugiej strony, kombinacje wyników zawierają obwiednię sił wewnętrznych (wartości maksymalne i minimalne). Ponieważ wyniki przypadków obciążenia i kombinacji obciążeń są nałożone w kombinacjach wyników, RC mogą zawierać wyniki zgodnie z analizą statyczną liniową lub analizą drugiego rzędu.

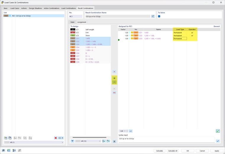
W twoim modelu możesz również połączyć zdefiniowane LCs w sumaryczne RC z kryterium "lub" (na przykład, RC1 = CO1/stałe lub CO2/stałe lub CO3/stałe...). W ten sposób otrzymujesz maksymalne siły wewnętrzne i odkształcenia z uwzględnieniem analizy drugiego rzędu (patrz Obraz 02).

"Stałe lub superpozycja" ma taki efekt, że jeden lub oba CO są używane do uzyskania wyników. Kiedy łączysz wyniki z "alternatywnie lub superpozycja", może się również zdarzyć, że żaden z CO nie jest istotny dla wyników RC. Wtedy siły wewnętrzne i deformacje mogą być zerowe.


Autor

Alex jest odpowiedzialny za szkolenie klientów, wsparcie techniczne i ciągły rozwój programów na rynek północnoamerykański.



;