KB 001883 | "Projektowanie blachownic zgodnie z AISC 360-22 w RFEM 6
KB 001883 | "Projektowanie blachownic zgodnie z AISC 360-22 w RFEM 6
2024-07-16
051569
  • RFEM 6
  • Projektowanie konstrukcji stalowych dla RFEM 6
  • Konstrukcje stalowe
    • Mosty
    • Analiza statyczno-wytrzymałościowa
    • ANSI/AISC 360

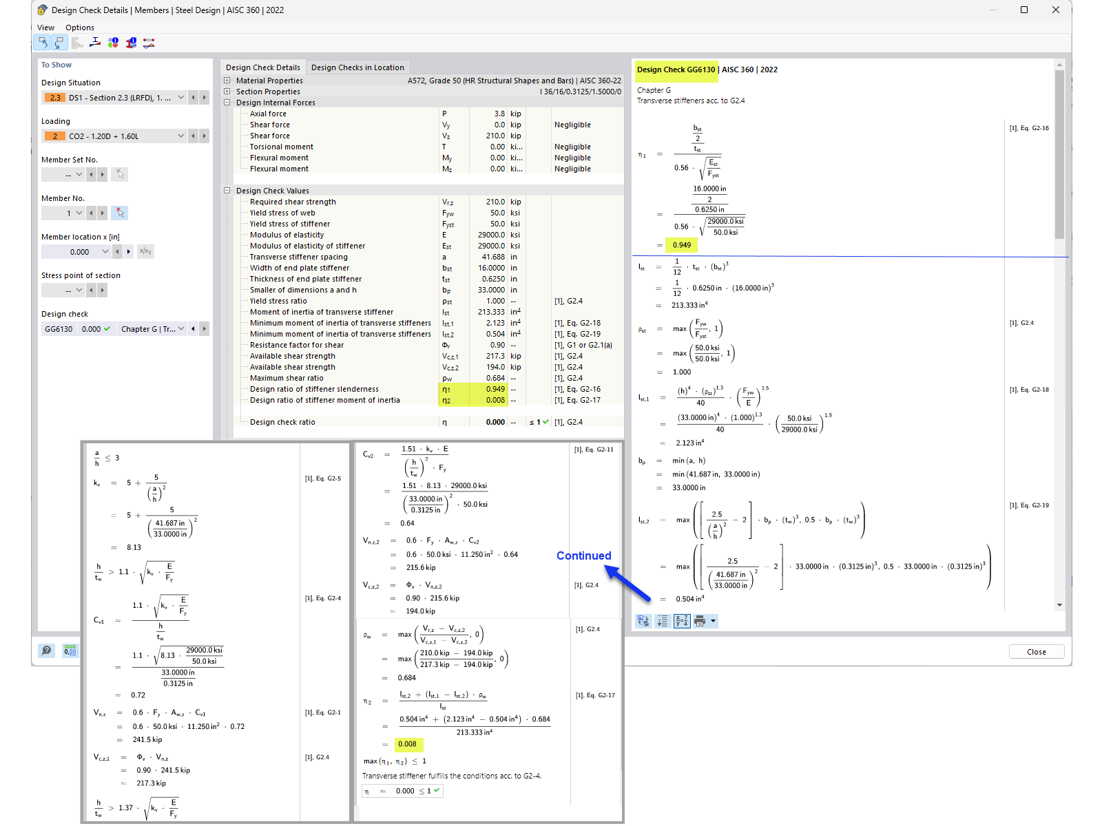
Warunek projektowy usztywnienia poprzecznego

KB 001883 | "Projektowanie blachownic zgodnie z AISC 360-22 w RFEM 6

Wykorzystano w
  • Obliczanie blachownic zgodnie z AISC 360-22 w RFEM 6
Udostępnij