1548x
001883
2024-07-17

Obliczanie blachownic zgodnie z AISC 360-22 w RFEM 6

Dźwigar blachownicowy jest ekonomicznym wyborem przy budowie długich przęseł. Dźwigar blachownicowy o przekroju teowym zazwyczaj ma głęboką środnik, aby zmaksymalizować jego nośność na ścinanie i rozdzielenie półek, jednak cienką środnik, aby zminimalizować własny ciężar. Ze względu na duży stosunek wysokości do grubości (h/tw), mogą być wymagane poprzeczne usztywnienia w celu usztywnienia smukłej środnika.

W RFEM 6 opcja Usztywnienia Poprzeczne Elementów może być wykorzystana do dodania wymaganych usztywnień na długości elementu. Zwiększona wytrzymałość ścinająca od usztywnienia może być uwzględniona w dodatku Projektowanie Stalowych.

Sekcja G2 "Członki I-Kształtne i Kanały" AISC [1] jest zorganizowana w cztery sekcje:

  • G2.1 Wytrzymałość Na Ścinanie Ścian Bez Działania Pola Napięcia
  • G2.2 Wytrzymałość Na Ścinanie Paneli Wnętrza Ściany z a / h ≤ 3 uwzględniając Działanie Pola Napięcia
  • G2.3 Wytrzymałość Na Ścinanie Paneli Końcowych Ściany z a / h ≤ 3 uwzględniając Działanie Pola Napięcia
  • G2.4 Usztywnienia Poprzeczne

Co to jest Działanie Pola Napięcia?

Działanie pola napięcia (TFA) to zjawisko, w którym ściana dźwigara płytowego jest zaprojektowana tak, aby miała znaczną wytrzymałość po wyboczeniu. W stanie po wyboczeniu, ściana jest nadal w stanie wytrzymać przyłożone obciążenie poprzez napięcie.

We wcześniejszych wydaniach AISC, działanie pola napięcia mogło być uwzględniane tylko dla wewnętrznych paneli ściany, gdy a/h nie przekracza 3.0, gdzie a jest czystą odległością między usztywnieniami, a h jest czystą odległością między półkami.

W wydaniu AISC 2022, częściowe działanie pola napięcia może również być uwzględniane dla końcowych paneli ściany. Bazując na najnowszych wynikach zarówno z testów, jak i symulacji metodą elementów skończonych, pokazano, że działanie pola napięcia faktycznie może wystąpić przez tworzenie się plastycznych zawiasów w półkach i usztywnieniach nośnych (AISC Commentary) [1].

Przykład

Przykłady G.8A i G.8B z AISC 2022 Przykłady Projektów [2] są przedstawione, aby porównać wytrzymałość na ścinanie uzyskaną z modelu RFEM. Dźwigar ma 56 stóp długości, 3 stopy głębokości, z półkami o grubości 1,5 cala i szerokości 16 cali oraz ścianą o grubości 5/16 cala. Półka zachowuje ciągłość podpory co sugeruje, że sprawdzenie wyboczenia boczno-skrętnego (LTB) może być wyłączone w programie.

Dźwig można utworzyć używając typu przekroju "Parametryczny – Cienkościenny" oraz typu produkcji "Spawany".

1) Sprawdź, czy usztywnienia poprzeczne są wymagane zgodnie z G2.4 AISC

Usztywnienia poprzeczne nie są wymagane, jeśli spełniony jest jeden z poniższych warunków.

  • h / tw jest mniejsze niż 2.54 √(E / Fy)

33.0 cal / 0.3125 cal = 105.6 jest większe niż 2.54*√(29,000 ksi / 50 ksi) = 61.2

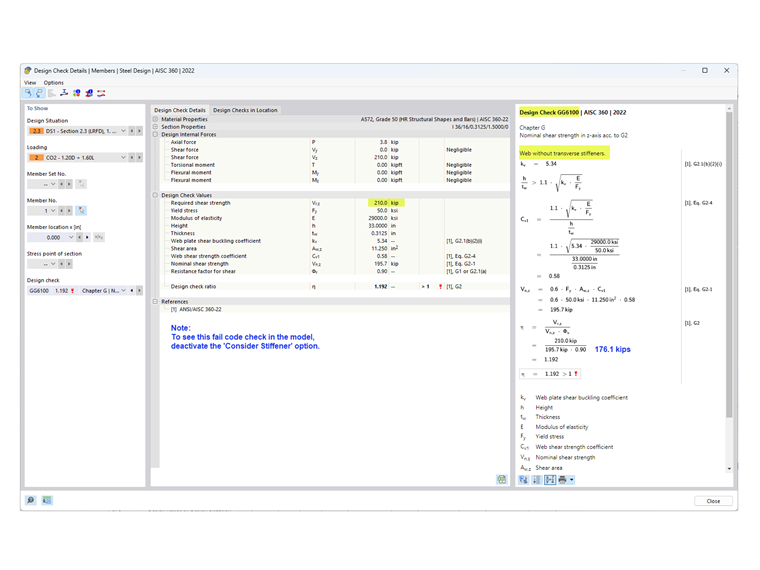
  • Wymagana wytrzymałość na ścinanie jest mniejsza niż dostępna wytrzymałość.

Jak pokazano w Kontroli Wytrzymałości GG6100, wymagana wytrzymałość na ścinanie (210.0 kips) jest większa niż dostępna wytrzymałość na ścinanie (176.1 kips).

  • Ponieważ żaden z powyższych warunków nie jest spełniony, wymagane są usztywnienia poprzeczne.

2) Określ rozstaw usztywnień

Dla materiału 50 ksi, tabela 3-17a, 3-17b i 3-17c z AISC Steel Construction Manual [3] są pomocne w określaniu wymaganego rozstawu usztywnień na podstawie stosunku h/tw i wymaganego naprężenia. Alternatywnie, można użyć iteracyjnego podejścia prób i błędów do ustalenia rozstawu.

W tym przykładzie użyto rozstawu 42 cali dla panelu końcowego. Wymagana wytrzymałość na ścinanie w tej lokalizacji może być łatwo określona przy użyciu narzędzia "Diagram Wyników dla Wybranego Elementu". Na końcu pierwszego panelu, Vz = 183.7 kips przekracza dostępną wytrzymałość = 176.1 kips. Dlatego dodano dodatkowe usztywnienia z rozstawem 90 cali. Trzeci panel nie jest wymagany, ponieważ V = 127.5 kips jest mniejsze niż 176.1 kips.

3) Dodaj "Usztywnienia Poprzeczne Elementu" wymienione w "Typach dla Elementów" w RFEM

Dostępnych jest kilka typów usztywnień. W tym przykładzie, na początku i końcu elementu użyto "Płyty końcowej". "Płaski" jest używany dla usztywnień pośrednich. Lokalizacja, materiał i rozmiar są określone dla każdego usztywnienia.

Opcja "Uwzględnij Usztywnienie" jest dostępna ponieważ dodatek Projektowanie Stalowych został aktywowany. Ta opcja może być włączana i wyłączana, aby uwzględnić efekt każdego pojedynczego usztywnienia w projekcie.

Dla "Płyty końcowej", usztywnienie może być uznane za "Nie-sztywne" lub "Sztywne". "Nie-sztywne" jest wybierane, gdy częściowe działanie pola napięcia zgodnie z sekcją G2.3 jest uwzględniane dla panelu końcowego. Gdy wybierane jest "Sztywne", panel końcowy jest obliczany zgodnie z sekcją G2.2 (jako panel wewnętrzny). "Sztywne" usztywnienie w RFEM jest zaprojektowane jako model z "ukrytym" występem używając dwóch blisko rozmieszczonych usztywnień.

Wynikająca sprężyna skrętna jest automatycznie obliczana. Jednak nie jest uwzględniana w analizie bez dodatku Wykręcanie Skrętne (7 DOF).

Usztywnienia poprzeczne nie mają wpływu na sztywność przy obliczaniu z 6 stopniami swobody.

4) Wytrzymałość na Ścinanie w dodatku Projektowanie Stalowych

Jak stwierdzono w sekcji G2.2, większa nominalna wytrzymałość na ścinanie z sekcji G2.1 (bez działania pola napięcia) i sekcji G2.2 (uwzględniając działanie pola napięcia) może być użyta. Oba warunki są sprawdzane w dodatku Projektowanie Stalowych w ramach Kontroli Wytrzymałości GG6100.

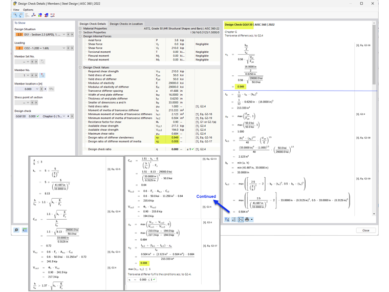
Aby zobaczyć kontrolę projektową dla panelu końcowego zgodnie z sekcją G2.3, wybierz kartę "Współczynniki Projektowe według Lokalizacji". W tym przykładzie, współczynnik kontrolny dla panelu końcowego jest mniejszy niż dla panelu wewnętrznego.

5) Wymagania dotyczące Usztywnienia Poprzecznego zgodnie z Sekcją G2.4 AISC [1]

Oprócz zapewnienia wytrzymałości na ścinanie elementu, kontrola wytrzymałości GG6130 weryfikuje:

  • Stosunek szerokości do grubości usztywnienia (AISC Eq. G2-16)
  • Moment bezwładności usztywnienia (AISC Eq. G2-17)

Korzystając z opcji "Usztywnienia Poprzeczne Elementów", usztywnione ściany dźwigarów płytowych mogą być uwzględnione w RFEM.


Autor

Firma Cisca jest odpowiedzialna za szkolenia klientów, wsparcie techniczne i ciągły rozwój programów na rynek północnoamerykański.

Odnośniki
Odniesienia


;