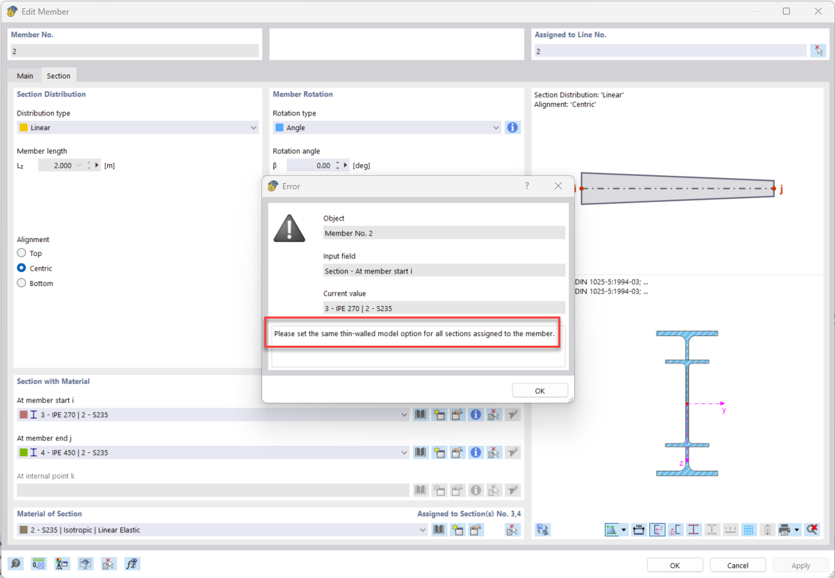
FAQ 005585 | Co oznacza komunikat o błędzie „Niezgodne opcje obliczeń” dla prętów z liniowym rozkładem przekroju (pochylenie)?
FAQ 005585 | Co oznacza komunikat o błędzie „Niezgodne opcje obliczeń” dla prętów z liniowym rozkładem przekroju (pochylenie)?
2024-08-01
051781
  • RSTAB 9
  • RFEM 6

Komunikat o błędzie z powodu różnych opcji dotyczących "Modelu cienkościennego".

FAQ 005585 | Co oznacza komunikat o błędzie „Niezgodne opcje obliczeń” dla prętów z liniowym rozkładem przekroju (pochylenie)?

Wykorzystano w
  • Opcje modelu dla przekrojów o liniowym rozkładzie przekroju
Udostępnij