204x
005585
2024-08-01

Opcje modelu dla przekrojów o liniowym rozkładzie przekroju

Co oznacza komunikat o błędzie „Niezgodne opcje obliczeń” dla prętów z liniowym rozkładem przekroju (pochylenie)?


Odpowiedź:

W programach RFEM 6 i RSTAB 9 istnieje możliwość przypisania różnych przekrojów na początku i na końcu pręta, patrz poniższa ilustracja.

Na początku i na końcu pręta można zdefiniować różne przekroje. Opcje obliczeń dla obu końców pręta muszą być identyczne. Okno dialogowe | Edytować przekrój | Główne | Opcje:

Jeżeli na końcach pręta zostaną zdefiniowane różne opcje, pojawią się komunikaty o błędach.
przykład "Dezaktywacja sztywności na ścinanie" jest zdefiniowana różnie na obu końcach pręta:

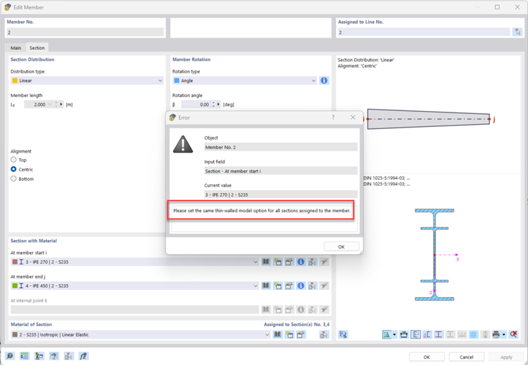
Przykładowa opcja "Model cienkościenny" zdefiniowana inaczej dla belki stalowej:

Prowadzi to do następującego komunikatu o błędzie:

Do prawidłowego modelowania konieczne jest zdefiniowanie identycznych opcji na obu końcach pręta.


Autor

Marco zajmuje się w technicznymi zapytaniami dotyczącymi oprogramowania. Zawsze dokładnie zapoznaje się z nowymi zagadnieniami i opracowuje przemyślane rozwiązania.



;