FAQ 005594 | Jak wykluczyć obciążenie stałe z kombinacji obciążeń NBC podczas sprawdzania ugięcia?
FAQ 005594 | Jak wykluczyć obciążenie stałe z kombinacji obciążeń NBC podczas sprawdzania ugięcia?
2024-08-14
052011

02 – Kombinacje obciążeń

FAQ 005594 | Jak wykluczyć obciążenie stałe z kombinacji obciążeń NBC podczas sprawdzania ugięcia?

Wykorzystano w
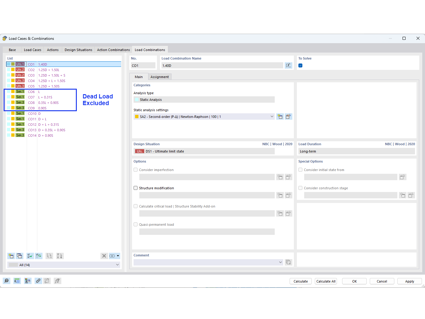
  • Pomijanie obciążenia stałego w kombinacjach obciążeń NBC
Udostępnij