246x
005594
2024-08-14

Pomijanie obciążenia stałego w kombinacjach obciążeń NBC

Jak wyłączyć ciężar własny z kombinacji obciążeń NBC podczas sprawdzania ugięć?


Odpowiedź:

Zgodnie z Uwagą (1) do Tabeli 4.1.3.4 normy NBC 2020 ugięcie spowodowane obciążeniem stałym (D) może zostać pominięte zgodnie z normami wymienionymi w rozdz. 4.3.

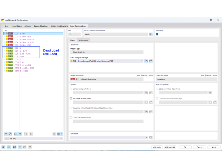
W programie RFEM to pominięcie może odbywać się automatycznie przy użyciu opcji Generator kombinacji (zob. Rys. 01). W zakładce Opcje standardowe należy aktywować opcję "Pomiń ugięcie od obciążenia stałego".

Kombinacje obciążeń dla użytkowalności bez obciążenia stałego są pokazane na Rysunku 02.

Uwaga:
Aby zachować kombinacje obciążeń obejmujące ciężar własny dla całkowitego/stałego ugięcia, można utworzyć dodatkowe sytuacje obliczeniowe za pomocą innego generatora kombinacji.


Autor

Firma Cisca jest odpowiedzialna za szkolenia klientów, wsparcie techniczne i ciągły rozwój programów na rynek północnoamerykański.



;